Odpověď:
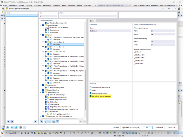
Musíte pouze aktivovat možnost "Zobrazit vygenerované zatížení" v ve správci tiskového protokolu pro příslušná zatížení.
Zaregistrujte se do extranetu Dlubal, abyste získali většinu softwaru a měli exkluzivní přístup k vašim osobním údajům.
Zaregistrujte se do extranetu Dlubal, abyste získali většinu softwaru a měli exkluzivní přístup k vašim osobním údajům.
Zaregistrujte se do extranetu Dlubal, abyste získali většinu softwaru a měli exkluzivní přístup k vašim osobním údajům.
Jak mohu vytisknout generované zatížení z generátoru zatížení v tabulkové formě do tiskového protokolu?
Musíte pouze aktivovat možnost "Zobrazit vygenerované zatížení" v ve správci tiskového protokolu pro příslušná zatížení.
Ing. Hoffmann poskytuje technickou podporu zákazníkům společnosti Dlubal Software a je zodpovědný za koordinaci veškerých odborných dotazů a činností.