Uživatelské rozhraní pro uživatelské zadání údajů o materiálu v programu pro statickou analýzu
Uživatelské rozhraní pro uživatelské zadání údajů o materiálu v programu pro statickou analýzu
15.7.2025
057800
  • RFEM 6
  • RSTAB 9

Přidání nebo uložení uživatelsky zadaného materiálu

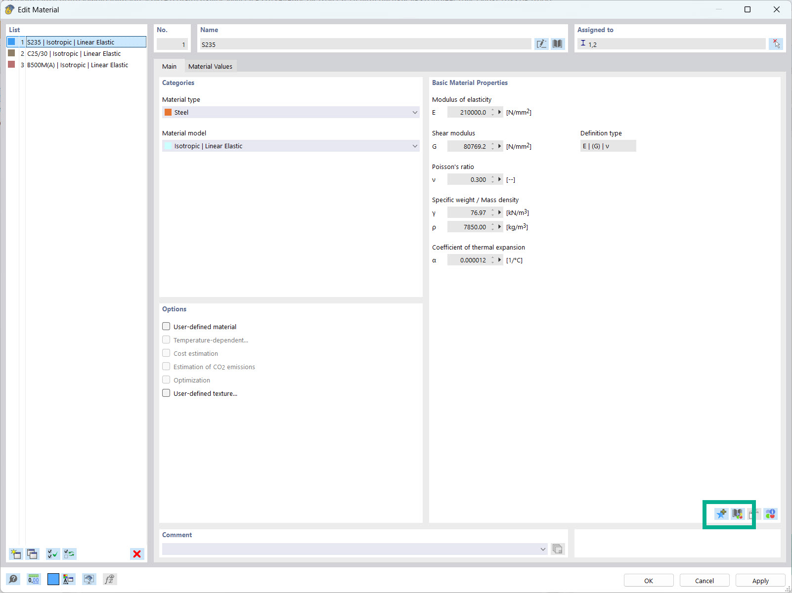
Uživatelské rozhraní pro uživatelské zadání údajů o materiálu v programu pro statickou analýzu

Uživatelské rozhraní nabízí dialog pro zadání vlastností materiálu uživatelem. Uživatelé mohou ručně zadávat a ukládat specifické materiálové parametry. K dispozici jsou funkce pro ukládání a úpravu uživatelsky zadaných údajů o materiálech. Uživatelé mají možnost rozšiřovat a upravovat databázi materiálů.
  • Uživatelsky zadaný materiál
  • Materiálové vlastnosti
  • Databáze
  • Inženýrský software
Používá se v
  • Uživatelská databáze materiálů
Sdílet