Vstupní okno pro zadání parametrů pro parametry ochranného nátěru proti korozi v softwaru pro posouzení základů.
Vstupní okno pro zadání parametrů pro parametry ochranného nátěru proti korozi v softwaru pro posouzení základů.
1.9.2025
058703
  • RFEM 6
  • Betonové základy pro RFEM 6
  • Základy a základové konstrukce

Specifikace krytí výztuže pro základy

Vstupní okno pro zadání parametrů pro parametry ochranného nátěru proti korozi v softwaru pro posouzení základů.

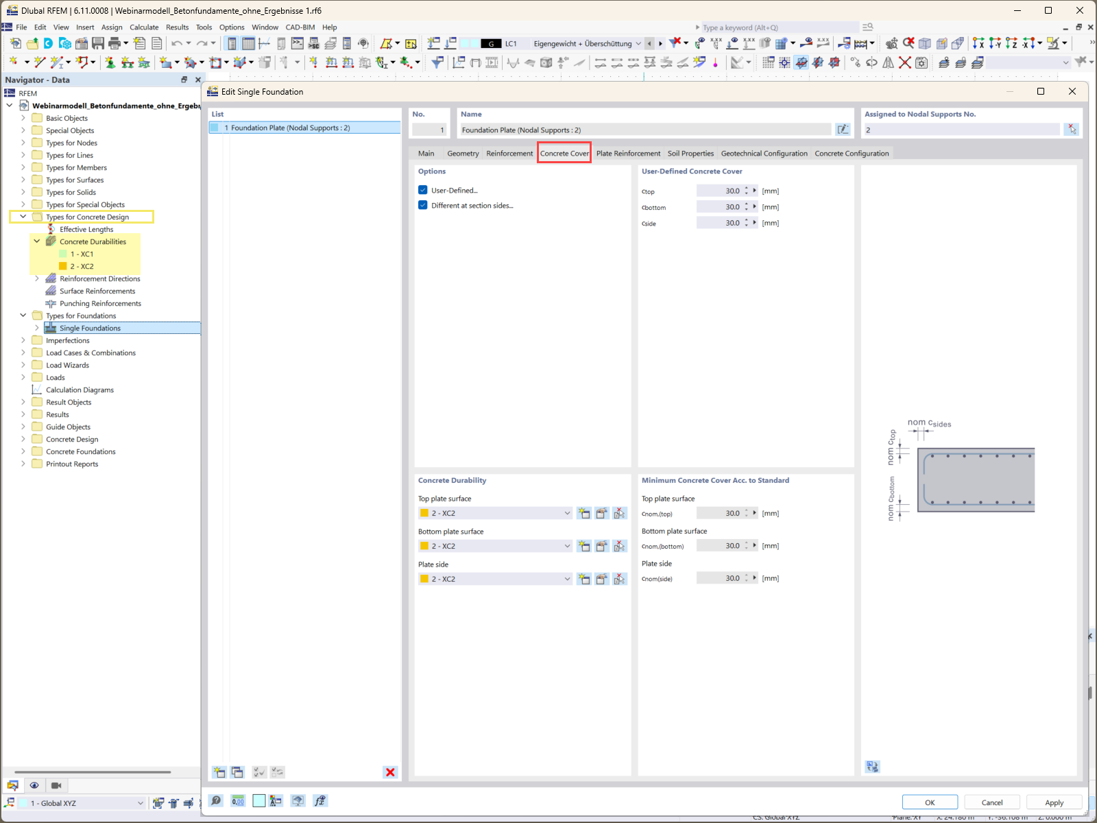
Obrázek znázorňuje vstupní obrazovku použitou k zadání požadavků na krytí základu v addonu Betonové základy. Tato funkce je nezbytná pro zajištění trvanlivosti a ochrany železobetonu před vlivy prostředí. Rozhraní umožňuje uživatelům přesně definovat různé vzdálenosti krytí pro různé části základu, přizpůsobení se specifickým požadavkům projektu.
  • Krytí výztuže
  • Posouzení základů
  • Softwarová řešení
  • Statika
  • Addon Posouzení železobetonového základu
Používá se v
  • Jak navrhovat pevné a spolehlivé betonové základy pro vaše projekty: Část 1
Sdílet