582x
001981
10.9.2025

Jak navrhovat pevné a spolehlivé betonové základy pro vaše projekty: Část 1

Tento článek vám ukáže, jak pomocí addonu Betonové základy vytvořit základy, které lze dále navrhovat a optimalizovat pomocí doplňku v addonu programu RFEM 6. Naučte se postupný proces navrhování různých typů základů, který zajistí soulad s mezinárodními normami pro integritu konstrukce a trvanlivost.

Základy jsou klíčovým prvkem konstrukčního návrhu, který zajišťuje nezbytnou oporu a stabilitu budov a infrastruktury. Ať už navrhujete betonový základ pro kovovou budovu, pracujete na návrhu základu větrné turbíny nebo se pouze podíváte na návrh železobetonových konstrukcí, je nezbytné porozumět základům návrhu betonových základů. Další informace k tomuto tématu najdete v článku naší databáze znalostí:

Tento článek se zabývá procesem vytváření betonových základů pomocí addonu Betonové základy pro RFEM 6. Pomocí tohoto výkonného nástroje mohou inženýři zajistit soulad s mezinárodními normami, jako jsou Eurokód 2 a Eurokód 7. Addon optimalizuje typy základů, výběr materiálů a geotechnické kontroly, čímž zefektivňuje proces navrhování a zajišťuje transparentnost.

Klíčové funkce addon Betonové základy

Addon Betonové základy vylepšuje proces navrhování základů tím, že nabízí několik klíčových funkcí, jako jsou:

  • Typy základů: Snadno navrhujte vyztužené a nevyztužené základové desky, kalichové základy, blokové základy a stupňovité základy.
  • Geotechnické kontroly návrhu: Provádějte nezbytné kontroly porušení základové půdy, návrhu posuvu, mezního stavu rovnováhy, mezního stavu vzpěru a další, vše v souladu s Eurokódem 7.
  • Posouzení železobetonových konstrukcí: Provádějte důkladné kontroly návrhu ohybu, protlačení a minimální výztuže v souladu s Eurokódem 2.
  • Grafický a tabulkový výstup: Získejte přehledné vizualizace a podrobné tabulky požadavků na výztuž.
  • Transparentnost návrhu: Zajistěte přesnost a přehlednost pomocí kontrol mezního stavu únosnosti a mezního stavu použitelnosti.

Podrobná příručka k vytváření betonových základů v RFEM 6

Návrh betonových základů pomocí doplňku Betonové základy je intuitivní a účinný. Po aktivaci (obrázek 1) je doplněk k dispozici v Navigátoru Data programu RFEM 6 ve složkách ‚‘'Typy základů'‚‘ a ‚‘'Betonové základy'‚‘ (obrázek 2).

Krok 1: Výběr typu základu

Nejprve otevřete okno „Nový samostatný základ“ ve složce Typy základů v Navigátoru Data programu RFEM 6 (obrázek 2) a z nabídky vyberte příslušný typ základu (obrázek 3). K dispozici jsou následující typy základů:

  • Základová deska (s výztuží nebo bez výztuže)
  • Blokové základy (s hladkými nebo drsnými stranami)
  • Kalichové základy (s hladkými nebo zdrsněnými stranami kalicha)
  • Schodové základy (s výztuží nebo bez výztuže)

V tomto příkladu zvolíme železobetonovou základovou desku.

Krok 2: Definujte geometrii základu

  1. Po výběru typu základu definujte jeho geometrii. Pro vybranou základovou desku nastavte kóty v osách X a Y a zadejte tloušťku desky (obrázek 4). Můžete také definovat excentricitu sloupu nad základem a kóty sloupu. Pokud je základ přiřazen k uzlovému podepření, tyto údaje se automaticky načtou z existujícího modelu. Tím je zajištěno, že geometrie se hladce integruje s dalšími nástroji RFEM 6, jako je například Addon Ocelové přípoje pro RFEM 6 při návrhu základů pro ocelovou budovu.

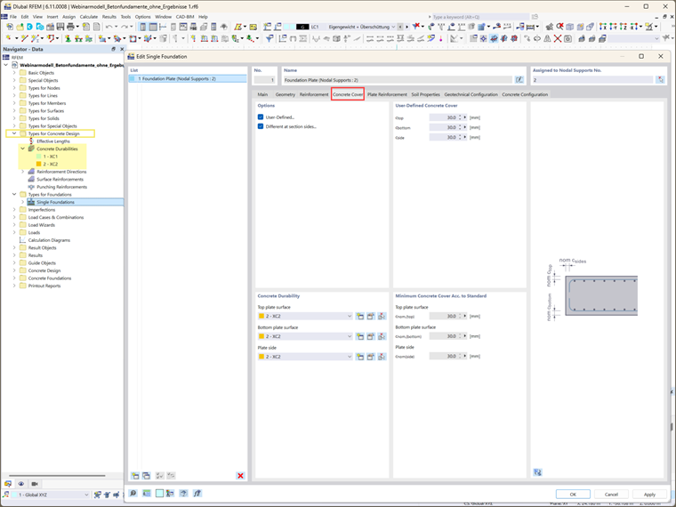
Krok 3: Betonová krycí vrstva a trvanlivost

Betonová krycí vrstva se určuje podle nastavení trvanlivosti betonu. Tato nastavení jsou přístupná ve složce Trvanlivost betonu v Navigátoru Data. Pokud již byla tato nastavení definována, betonová krycí vrstva se určí automaticky. Zobrazí se minimální požadovaná betonová krycí vrstva, jak je stanoveno příslušnými normami. Alternativně můžete krytinu definovat ručně výběrem možnosti „Definováno uživatelem“, která umožňuje zadat vlastní hodnoty pro každou stranu průřezu.

Krok 4: Definice výztuže

V tomto kroku vyberte možnosti výztuže (sítě, výztužný prut nebo obojí) a odpovídající materiál (obrázek 6). Výztuž hraje při návrhu základů zásadní roli, protože zajišťuje, že základ bude schopen unést požadovaná zatížení. Po výběru typu výztuže můžete dále specifikovat podrobnosti výztuže.

Například v případě vyztužených základových desek lze definovat výztuž horní i dolní desky (obrázek 7). Typ výztuže vybrané na předchozí kartě určuje dostupné možnosti vstupu v této části. V tomto příkladu byla vybrána síť i výztužný prut a byly definovány jejich odpovídající vlastnosti pro horní a dolní vrstvu (obrázky 7 a 8).

Krok 5: Definujte vlastnosti zeminy

Záložka Vlastnosti zeminy umožňuje definovat kritické vlastnosti zeminy. Půdu můžete modelovat jako jednovrstvou (nebo ve budoucích verzích jako vícevrstvou) a specifikovat podmínky podloží, jako jsou odvodněné podmínky (nebo neodvodněné podmínky) (obrázek 9). Různé půdní materiály lze přiřadit oblastem kolem základové desky, například oblastem pod deskou, vedle desky a nad deskou. V části Parametry půdy můžete definovat další vlastnosti půdy, včetně úhlů tření, hladiny podzemní vody a tloušťky zemního krytu.

Krok 6: Konfigurace nastavení návrhu

Je nutné zadat dvě základní návrhové konfigurace:

  • ‚‘'Konfigurace geotechnického návrhu'‚‘: Zahrnuje parametry, jako je návrhové zatížení, porušení základové půdy, usmyknutí, mezní stav rovnováhy, mezní stav zdvihu a excentrické zatěžování. Můžete vybrat existující geotechnickou konfiguraci, upravit ji nebo vytvořit novou. Přehled se pak zobrazí, jak je znázorněno na obrázku 10.
  • Konfigurace návrhu betonu: Zde definujte parametry návrhu betonu, včetně protlačení, minimální a maximální výztuže a umístění návrhových řezů. Opět můžete vybrat existující geotechnickou konfiguraci, upravit ji nebo vytvořit novou (obrázek 11).

Závěrečné slovo

Tímto způsobem byly úspěšně vytvořeny betonové základy a definovány základní parametry návrhu. V dalších článcích se budeme zabývat dalšími kroky v procesu analýzy a návrhu, včetně úvah o dodatečných zatíženích základů, odpovídajících kombinacích zatížení a konkrétních návrhových výpočtech a kontrolách požadovaných pro různé typy základů. Tyto poznatky vám pomohou plně optimalizovat návrhy základů tak, aby splňovaly jedinečné požadavky různých konstrukčních podmínek, a využít vynikající funkce, které vám nabízí doplněk Betonové základy pro RFEM 6.


Autor

Ing. Kirova je ve společnosti Dlubal zodpovědná za tvorbu odborných článků a poskytuje technickou podporu zákazníkům.

Odkazy


;