Snímek obrazovky zobrazující možnosti nastavení typu analýzy dotvarování a smršťování v programu RFEM 6 pro statické výpočty.
Snímek obrazovky zobrazující možnosti nastavení typu analýzy dotvarování a smršťování v programu RFEM 6 pro statické výpočty.
24.11.2025
060235
  • RFEM 6
  • Posouzení železobetonových konstrukcí pro RFEM 6
  • Betonové konstrukce

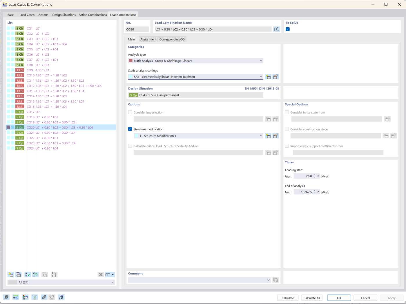
Analýza dotvarování a smršťování v programu RFEM 6

Snímek obrazovky zobrazující možnosti nastavení typu analýzy dotvarování a smršťování v programu RFEM 6 pro statické výpočty.

Obrázek znázorňuje rozhraní programu RFEM 6 se zaměřením na typ analýzy dotvarování a smršťování. Tato funkce se využívá ve stavebním inženýrství k zohlednění časově závislých vlivů na betonové konstrukce. Tento typ analýzy umožňuje uživateli zadat konkrétní parametry související s chováním materiálu v čase. Tento nástroj pomáhá zvýšit přesnost výsledků simulace pro dlouhodobou analýzu průhybu.
  • Analýza dotvarování
  • Analýza smršťování
  • RFEM 6
  • Statické výpočty
Používá se v
  • Add-on Posouzení betonových konstrukcí pro RFEM 6: klíčové funkce a výhody pro statické výpočty
Sdílet