Okno "Detaily posouzení", Analýza výsledků kombinace zatížení
Okno "Detaily posouzení", Analýza výsledků kombinace zatížení
5.3.2026
061661
  • RFEM 6
  • Ocelové konstrukce
  • Analýza napětí
    • Ocelové spoje
    • Eurocode 3
    • EN 1993-1-8

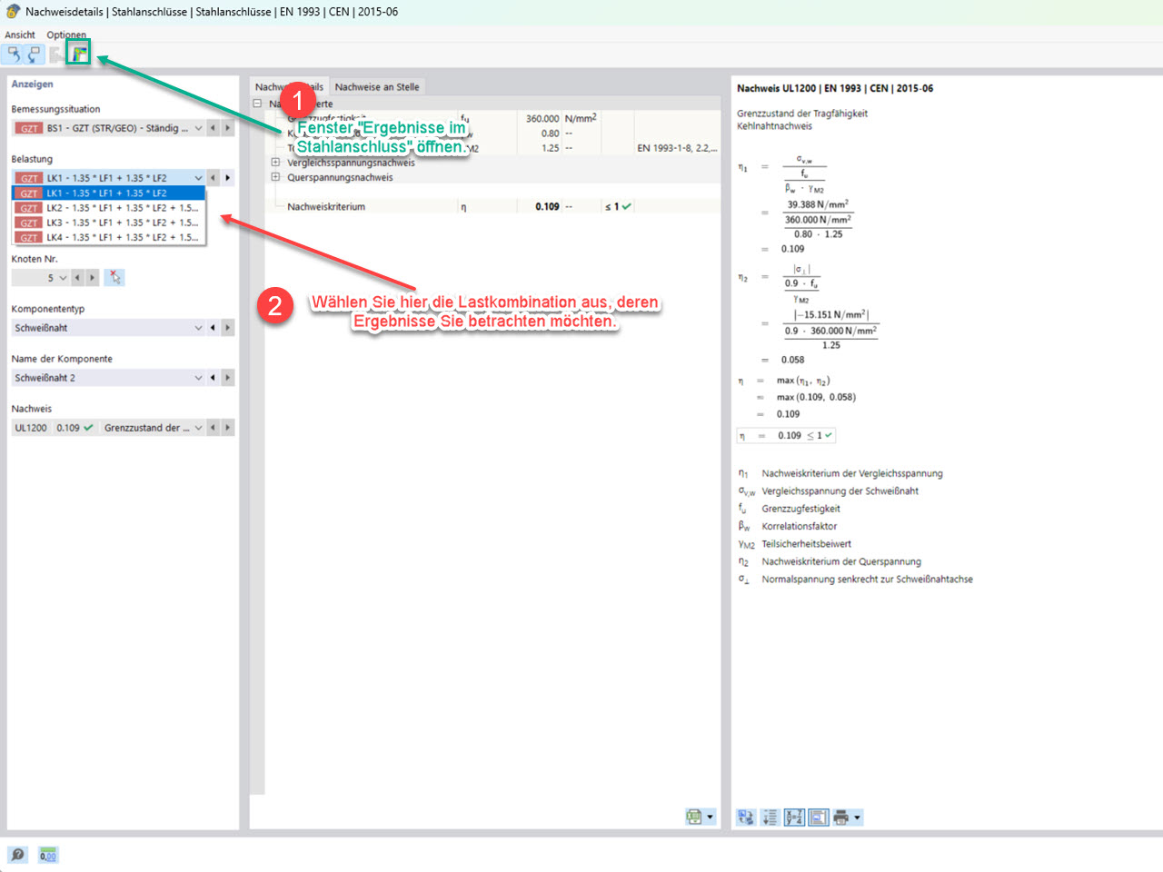
FAQ 5785, Obrázek 3 | Okno „Detaily posudku“ pro výběr příslušné kombinace zatížení

Okno "Detaily posouzení", Analýza výsledků kombinace zatížení

Obrázek zobrazuje okno "Detaily posouzení" pro výběr příslušné kombinace zatížení.
  • Add-on Ocelové přípoje
  • Ocelové přípoje
  • Výsledek
  • Výsledky v ocelovém přípoji
  • Analýza
Používá se v
  • Výsledky v ocelovém přípoji – výběr kombinací zatížení k zohlednění
Sdílet