70x
005785
4.3.2026

Výsledky v ocelovém přípoji – výběr kombinací zatížení k zohlednění

Addon „Ocelové přípoje“ umožňuje vyhodnotit výsledky v ocelovém přípoji pro různé kombinace zatížení. Jak se zde provádí navigace mezi kombinacemi zatížení?


Odpověď:

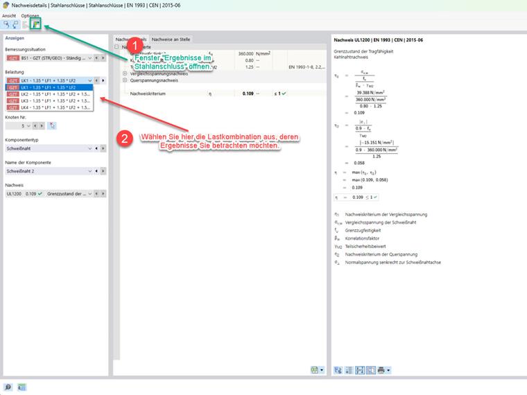
Po dokončení posouzení spoje lze výsledky analyzovat v samostatném okně „Výsledky v ocelovém přípoji“. Výsledky se v tomto okně zobrazují po jednotlivých kombinací zatížení. V rámci tohoto okna není možné přepínat mezi jednotlivými kombinacemi zatížení.
K tomu slouží dvě možnosti:

  • Navigace pomocí tabulky
  • Navigace pomocí detailů posouzení

Navigace pomocí tabulky

Vyberte tabulku pro výsledky addonu „Ocelové přípoje“ a přejděte na záložku „Využití podle zatížení“. V otevřeném okně „Výsledky v ocelovém přípoji“ můžete kliknutím na příslušné řádky v tabulce přejít na požadovanou kombinaci zatížení. Okno „Výsledky v ocelovém přípoji“ (viz obrázek 1) se automaticky přizpůsobí.

Navigace pomocí detailů posouzení

Dvojitým kliknutím na tabulku s výsledky addonu „Ocelové přípoje“ otevřete okno s detaily posouzení. V otevřeném okně „Výsledky v ocelovém přípoji“ můžete výběrem zatížení zvolit požadovanou kombinaci zatížení. Takto zvolená kombinace zatížení se zobrazí k vyhodnocení v okně „Výsledky v ocelovém přípoji“ (obrázek 1).

Kliknutím na následující obrázek budete přesměrováni na stránku, kde si můžete stáhnout ukázkový model.


Autor

Ing. Nikoleizig vyřizuje v rámci zákaznické podpory podněty od uživatelů.



;