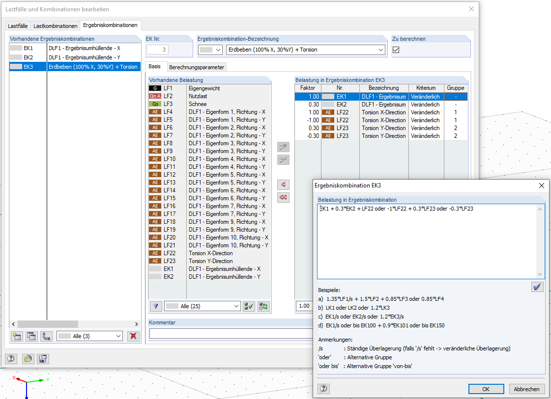
Kombinationsregeln der Ergebniskombination Erdbeben + Torsion
Kombinationsregeln der Ergebniskombination Erdbeben + Torsion
30. Mai 2024
008733
  • RFEM 5
  • RF-DYNAM Pro | Ersatzlasten 5
  • RF-DYNAM Pro | Erzwungene Schwingungen 5
    • RSTAB 8
    • DYNAM Pro | Ersatzlasten 8
    • DUENQ 8
    • Gebäude
    • Dynamische und seismische Analysen
    • Eurocode 8

Kombinationsregeln der Ergebniskombination Erdbeben + Torsion

Verwendet in
  • Möglichkeiten zur normgerechten Berücksichtigung der zufälligen Torsionswirkung
Teilen