6211x
001615
7. Januar 2020

Möglichkeiten zur normgerechten Berücksichtigung der zufälligen Torsionswirkung

Um Ungenauigkeiten bezüglich der Lage von Massen in einem Antwortspektrenverfahren zu berücksichtigen, geben die Normen zur Erdbebenbemessung Regeln vor, welche sowohl im vereinfachten als auch im multimodalen Antwortspektrenverfahren angewendet werden müssen. Diese Regeln beschreiben folgende generelle Vorgehensweise: die Geschossmasse soll um eine gewisse Exzentrizität verschoben werden, woraus ein Torsionsmoment resultiert.

In diesem Beitrag werden zwei Möglichkeiten zur Ermittlung der zufälligen Torsionswirkung in RFEM und RSTAB erläutert.

Automatische Ermittlung innerhalb des Zusatzmoduls RF-/DYNAM Pro - Ersatzlasten

Es besteht die Möglichkeit einer automatischen Ermittlung der zufälligen Torsion innerhalb des Zusatzmoduls RF-/DYNAM Pro - Ersatzlasten. Aktiviert wird diese Option in dem Reiter "Dynamische Lastfälle - Verfahren mit äquivalenten Kräften". Wenn diese Option genutzt wird, wird im Zusatzmodul ausschließlich der Wert der Exzentrizität benötigt. In der EN 1998-1 und dem ASCE 7 beispielsweise beträgt dieser Wert 5 % der Gebäudelänge beziehungsweise -breite in der jeweils senkrecht dazu wirkenden Richtung. In RFEM und RSTAB muss dieser Wert in die jeweilige Richtung eingegeben werden:

  • ex = 0,05 ⋅ Lx
  • ey = 0,05 ⋅ Ly

Das Zusatzmodul ermittelt anhand dieser Exzentrizität, multipliziert mit der Ersatzlast, ein Torsionsmoment, welches an jedem FE-Knoten beziehungsweise internen Knoten angesetzt wird (für jeden einzelnen Lastfall). Die Formel dafür lautet:
M = |Fx ⋅ ey| + |Fy ⋅ ex|

Durch den lokalen Ansatz eines Torsionsmomentes in jedem FE-Knoten, kann es in den einzelnen Bauteilen zu einer hohen Torsionsbeanspruchung kommen. Um dies zu vermeiden, wäre ein manueller Ansatz der Torsionswirkung nötig. Im nachfolgenden Abschnitt wird dieser beschrieben.

Manuelle Ermittlung der zufälligen Torsionswirkung

Eine wirtschaftlichere Möglichkeit, die zufälligen Torsionswirkungen zu berücksichtigen, ist der Ansatz eines globalen Torsionsmomentes. Dieses ergibt sich aus den Gesamterdbebenkräften pro Geschoss und muss auf die einzelnen Schubwände eines Gebäudes aufgeteilt werden. Diese Vorgehensweise ermittelt in der Regel wirtschaftlichere Ergebnisse und ist normkonform.

Beispielsweise wird diese Methode an einem Gebäude vorgestellt, welches im Aufriss regelmäßig ist und einen L-förmigen Grundriss besitzt. Es wird ein Antwortspektrenverfahren innerhalb des Zusatzmoduls RF-/DYNAM Pro - Ersatzlasten durchgeführt. Als Ergebnis erhält man zwei Ergebniskombinationen, getrennt für die X- und Y-Richtung des Gebäudes. Die Auswertung erfolgt mithilfe eines Ergebnisstabes, wobei die Schubkräfte (Vy und Vz) pro Geschoss ausgewertet werden (Vz entspricht der Erdbebenkraft in X-Richtung → Fx und Vy entspricht der Erdbebenkraft in Y-Richtung → Fy). Diese Erdbebenkraft pro Geschoss wird anschließend mit der Exzentrizität (5 % der senkrechten Gebäudelänge) multipliziert und beide Richtungen addiert, woraus sich ein Torsionsmoment pro Geschoss ergibt. Nachfolgend sind die Ergebnisse gelistet.

Ergebnisse der Ergebniskombination 1 (Erdbeben in X-Richtung):

Fx Fy ex ey M
OG 3 138,0 kN 70,4 kN 0,60 m 0,525 m 119,8 kNm
OG 2 91,0 kN 56,0 kN 0,60 m 0,525 m 84,0 kNm
OG 1 56,9 kN 30,5 kN 0,60 m 0,525 m 50,2 kNm
EG 21,6 kN 4,5 kN 0,60 m 0,525 m 15,3 kNm

Ergebnisse der Ergebniskombination 2 (Erdbeben in Y-Richtung):

Fx Fy ex ey M
OG 3 71,5 kN 113,4 kN 0,60 m 0,525 m 102,4 kNm
OG 2 55,5 kN 66,8 kN 0,60 m 0,525 m 68,4 kNm
OG 1 29,9 kN 46,1 kN 0,60 m 0,525 m 42,1 kNm
EG 4,6 kN 17,6 kN 0,60 m 0,525 m 12,0 kNm

Für die korrekte Aufteilung des Torsionsmomentes auf die einzelnen Schubwände kann das Querschnittsprogramm DUENQ zu Hilfe genommen werden, da die Berechnung nicht zusammenhängender Querschnitte nach der Theorie der aussteifenden Systeme möglich ist. Dafür wird der Grundriss (alle Schubwände, die Stützen spielen keine Rolle in der Aussteifung) modelliert und mit einem Einheitstorsionsmoment von 100 kNm belastet. Als Ergebnis erhält man eine resultierende Schubkraft pro Wandscheibe.

Da diese Schubkräfte für ein Einheitsmoment von 100 kNm berechnet wurden, müssen diese für die tatsächlich auftretenden Momente pro Geschoss ermittelt werden. Dafür können die Werte mit dem in der Tabelle aufgeführten Moment multipliziert und durch 100 geteilt werden. Diese Kräfte pro Wandscheibe müssen in dem Gebäudemodell als Linienlasten (geteilt durch die Wandlänge) aufgebracht werden.

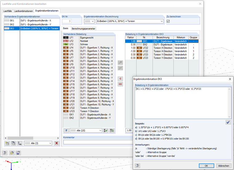
Man erhält also zwei neue Lastfälle: Torsion in X-Richtung und Torsion in Y-Richtung. Anschließend können diese Lastfälle in einer neuen Ergebniskombination mit der Oder-Bedingung überlagert und mit den Erdbebenlasten kombiniert werden. Dann ergeben sich die endgültigen Ergebnisse: die resultierenden Erdbebenlasten inklusive eines korrekten Ansatzes der zufälligen Torsion.

Eine ausführliche Beschreibung dieser Methode, sowie Tipps und Tricks zur Eingabe, finden sich im verlinkten Webinar (nur in deutscher Sprache verfügbar).


Autor

Frau Effler betreut die Entwicklung im Bereich Dynamik und unterstützt unsere Anwender im Kundensupport.

Links
Referenzen
Downloads


;