Last-Kontextmenü
  • 3D-Viewer
  • 3D Viewer | Babylon
  • Virtuelle Realität
Anzeigeeigenschaften für Lasten
  • 3D-Viewer
  • 3D Viewer | Babylon
  • Virtuelle Realität
Stahlträger
  • 3D-Viewer
  • 3D Viewer | Babylon
  • Virtuelle Realität
Last-Kontextmenü
Anzeigeeigenschaften für Lasten
Stahlträger
30. Mai 2024
010354
  • RFEM 5
  • RSTAB 8

Last-Kontextmenü

Verwendet in
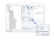
  • Anpassung der Lastvektoren
3D-Modell
Mehr über 3D-Modell
  • Stahlträger
Spezifikationen
Anzahl Knoten 2
Anzahl Linien 1
Anzahl Stäbe 1
Anzahl Lastfälle 1
Gesamtgewicht 0,978 t
Abmessungen (metrisch) 6.000 x 0.000 x 0.000 m
Abmessungen (imperial) 19.69 x 0 x 0 feet
Programmversion 5.25.01
Teilen
30. Mai 2024
015725
  • RFEM 5
  • RSTAB 8
Anzeigeeigenschaften für Lasten
Verwendet in
  • Anpassung der Lastvektoren
3D-Modell
Mehr über 3D-Modell
  • Stahlträger
Spezifikationen
Anzahl Knoten 2
Anzahl Linien 1
Anzahl Stäbe 1
Anzahl Lastfälle 1
Gesamtgewicht 0,978 t
Abmessungen (metrisch) 6.000 x 0.000 x 0.000 m
Abmessungen (imperial) 19.69 x 0 x 0 feet
Programmversion 5.25.01
Teilen
30. Mai 2024
015727
  • RFEM 5
Stahlträger
Verwendet in
  • Anpassung der Lastvektoren
3D-Modell
Mehr über 3D-Modell
  • Stahlträger
Spezifikationen
Anzahl Knoten 2
Anzahl Linien 1
Anzahl Stäbe 1
Anzahl Lastfälle 1
Gesamtgewicht 0,978 t
Abmessungen (metrisch) 6.000 x 0.000 x 0.000 m
Abmessungen (imperial) 19.69 x 0 x 0 feet
Programmversion 5.25.01
Teilen