2917x
000767
4. März 2021

Anpassung der Lastvektoren

Die Darstellungsgröße der Lastvektoren kann schnell im Last-Kontextmenü angepasst werden: Klicken Sie mit der rechten Maustaste auf das Lastsymbol und wählen dann im Menü die Option "Anzeigegröße vergrößern" oder "Anzeigegröße verkleinern".

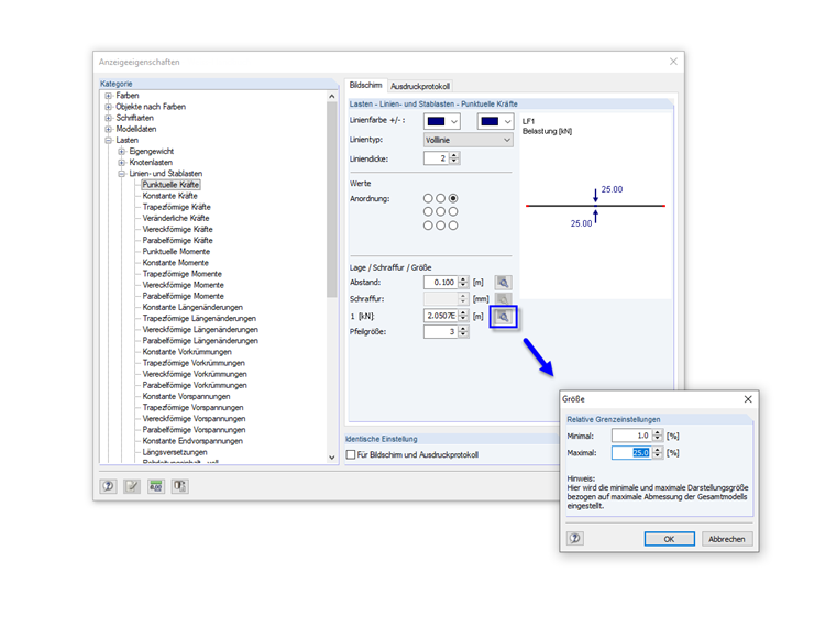
Detaillierte Einstellungen sind über die Anzeigeeigenschaften möglich, die ebenfalls über das Last-Kontextmenü zugänglich sind. Für jedes Lastobjekt können Abstand, Größe, Farbe etc. individuell angepasst werden.

Für die Größe der Lastvektoren gelten ferner bestimmte Grenzen, die sich an den Abmessungen des Gesamtmodells orientieren. Diese Grenzeinstellungen können Sie über die Schaltfläche [Relative Einstellung der Lastgröße] nach unten und oben erweitern oder einschränken.


Autor

Robert verantwortet die technische Dokumentation. Er sorgt dafür, dass Inhalte klar strukturiert, verständlich aufbereitet und fachlich präzise vermittelt werden.

Links


;