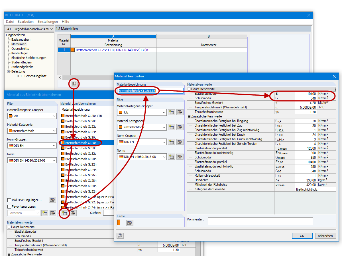
Erstellung eines benutzerdefinierten Materials
Erstellung eines benutzerdefinierten Materials
30. Mai 2024
011731
  • RFEM 5
  • RF-FE-BGDK 5
  • RF-STABIL 5
    • RSTAB 8
    • FE-BGDK 8
    • Holzbau
    • Stabilitätsnachweis
    • Eurocode 5
    • SIA 265

Erstellung eines benutzerdefinierten Materials

Verwendet in
  • Biegedrillknicken im Holzbau | Beispiele 1
Teilen