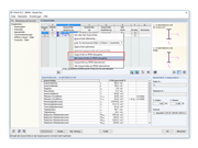
Übergabe von Querschnitten an das Hauptprogramm RSTAB/RFEM
Import/Export Funktion für Querschnitte in RF-/STAHL EC3
Stahlträger
  • 3D-Viewer
  • 3D Viewer | Babylon
  • Virtuelle Realität
Übergabe von Querschnitten an das Hauptprogramm RSTAB/RFEM
Import/Export Funktion für Querschnitte in RF-/STAHL EC3
Stahlträger
30. Mai 2024
016067
  • RF-STAHL EC3 5
  • Stahlbau
  • Gebäudedatenmodellierung (BIM)

Übergabe von Querschnitten an das Hauptprogramm RSTAB/RFEM

Verwendet in
  • Schnittstelle zu MS Excel
Teilen
30. Mai 2024
010222
  • RF-STAHL EC3 5
  • Stahlbau
  • Gebäudedatenmodellierung (BIM)
Import/Export Funktion für Querschnitte in RF-/STAHL EC3
Verwendet in
  • Schnittstelle zu MS Excel
Teilen
30. Mai 2024
016066
  • RFEM 5
  • RF-STAHL EC3 5
  • Stahlbau
    • Gebäudedatenmodellierung (BIM)
Stahlträger
Verwendet in
  • Schnittstelle zu MS Excel
3D-Modell
Mehr über 3D-Modell
  • Stahlträger
Spezifikationen
Anzahl Knoten 4
Anzahl Linien 2
Anzahl Stäbe 2
Anzahl Flächen 0
Anzahl Volumenkörper 0
Anzahl Lastfälle 1
Anzahl Lastkombinationen 0
Anzahl Ergebniskombinationen 0
Gesamtgewicht 0,651 t
Abmessungen (metrisch) 4,000 x 0,000 x 5,000 m
Abmessungen (imperial) 13.12 x 0 x 16.4 feet
Teilen