3398x
000932
31. März 2021

Schnittstelle zu MS Excel

Mit RF-/STAHL EC3 ist es möglich, einen Querschnitt im Rahmen der Bemessung automatisch optimieren zu lassen. Dies erfolgt bei entsprechender Aktivierung in der Tabelle 1.3 auf Basis der aktuellen Profilreihe oder bei geschweißten Querschnitten im Rahmen der definierten variablen Parameter.

Im Sinne einer weitergehenden Optimierung beziehungsweise Variantenuntersuchung können auch komplett andere Querschnitte für die Bemessung im Zusatzmodul gewählt werden als im RFEM-/RSTAB-Modell den Stäben zugeordnet sind. Sie können den vorhandenen Querschnitt in Spalte B der Tabelle 1.3 manuell mit dem gewünschten Profil überschreiben. Bei mehreren zu ändernden Querschnitten oder langen Bezeichnungen wie "IU 500/250/16/10.2/200/16/0/0" ist dies jedoch recht aufwändig. Mit der in RFEM/RSTAB durchgängig verfügbaren Schnittstelle zu MS Excel ist dies im Handumdrehen zu bewältigen, siehe Bild 1.

Hinweis: Bei der Optimierung ist zu beachten, dass die Schnittgrößen nicht automatisch neu mit den geänderten Querschnitten berechnet werden. Der Anwender entscheidet, welche Profile für eine Neuberechnung an das Hauptprogramm übergeben werden.

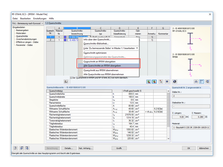
Die Querschnittsübergabe an RFEM/RSTAB erfolgt per Rechtsklick auf das entsprechende Profil innerhalb der Maske 1.3 - Querschnitte, siehe Bild 2.

Wegen der geänderten Steifigkeiten im System können die Schnittgrößen, die sich mit den optimierten Querschnitten ergeben, deutlich abweichen.


Autor

Herr Ackermann ist Ansprechpartner für vertriebliche Anfragen.

Links


;