Steifigkeit abmindern
Steifigkeit abmindern
30. Mai 2024
017113
  • RFEM 5
  • Stahlbetonbau
  • Stahlbau
    • Holzbau
    • Statik und Tragwerksplanung

Steifigkeit abmindern

Verwendet in
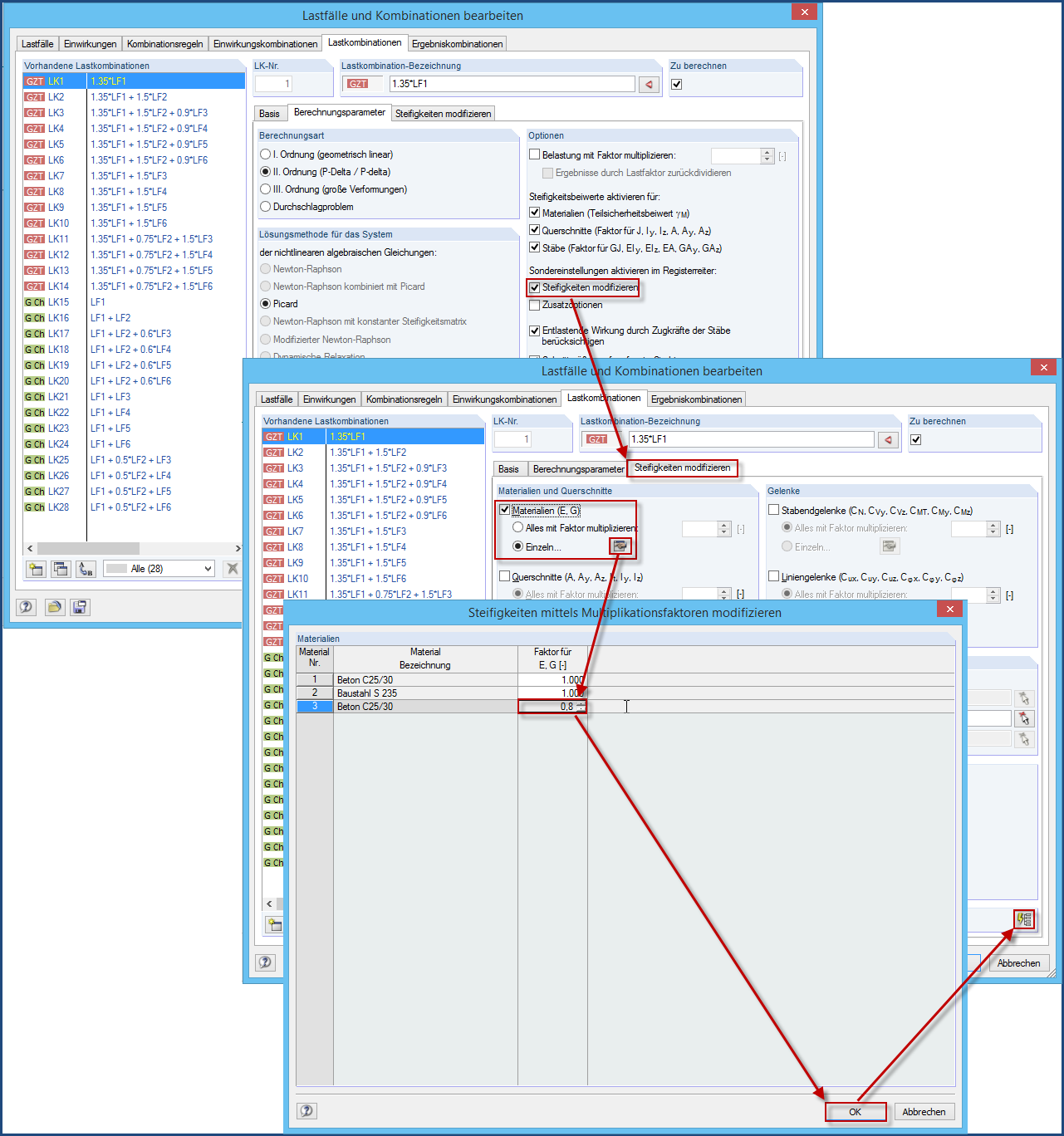
  • Beeinflussung der Lastaufteilung durch Anpassung der Wandsteifigkeiten
Teilen