561x
002755
1. April 2019

Beeinflussung der Lastaufteilung durch Anpassung der Wandsteifigkeiten

Gibt es eine Möglichkeit die Aufteilung der Lasten zu beeinflussen? Wir würden gerne die Steifigkeiten der Wände beeinflussen, jedoch haben wir hierzu keine Möglichkeit gefunden.


Antwort:

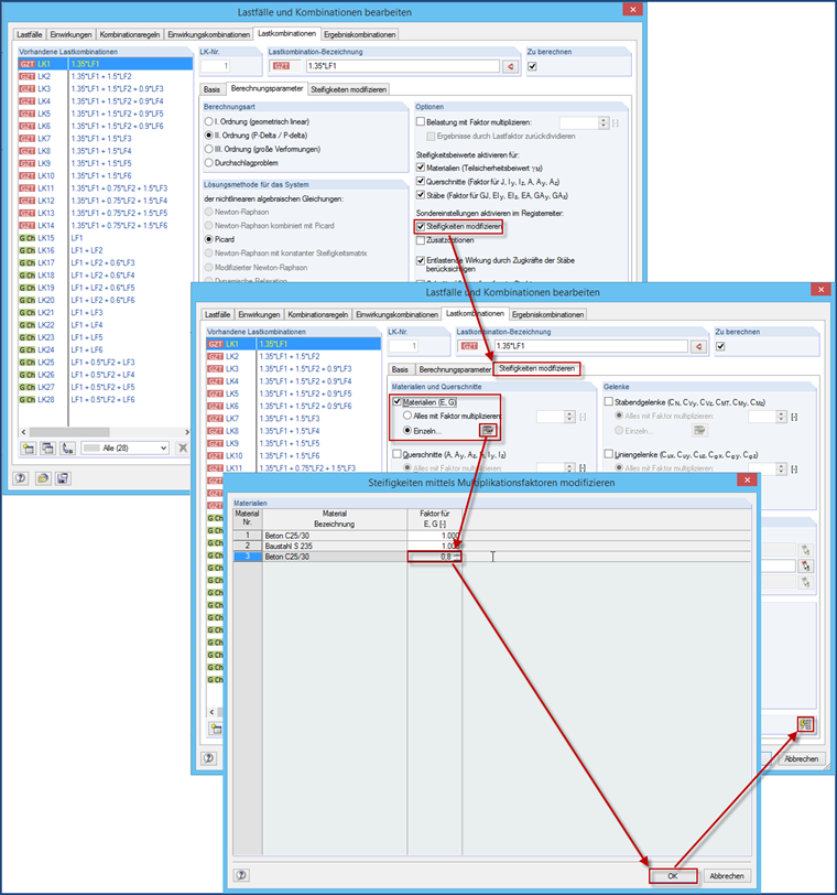
Die Steifigkeit könnte man am einfachsten über ein neues Material manipulieren, bei dem der E- und Schubmodul manuell abgemindert und nur den entsprechenden Wänden zugewiesen wird. Alternativ kann man such Liniengelenke mit Wegfedern am Anschluss an die Decke verwenden.

Ansonsten besteht noch die Möglichkeit einen Skalierungsfaktor für E und G zu verwenden. Aber auch hierfür müsste man ein neues Material anlegen. Es ist aber ein wenig fehleranfällig, da diese Steifigkeitsreduktion den gewünschten LF's und LK's zugewiesen werden muss. Es wird also nicht automatisch bei allen LF's und LK's angewandt, sondern nur bei den zugewiesenen - es sei denn, dass dann der Button "Einstellungen ... für alle LK's anwenden" betätigt wird.


Autor

Herr Baumgärtel betreut die Dlubal-Anwender im Kundensupport.

Referenzen


;