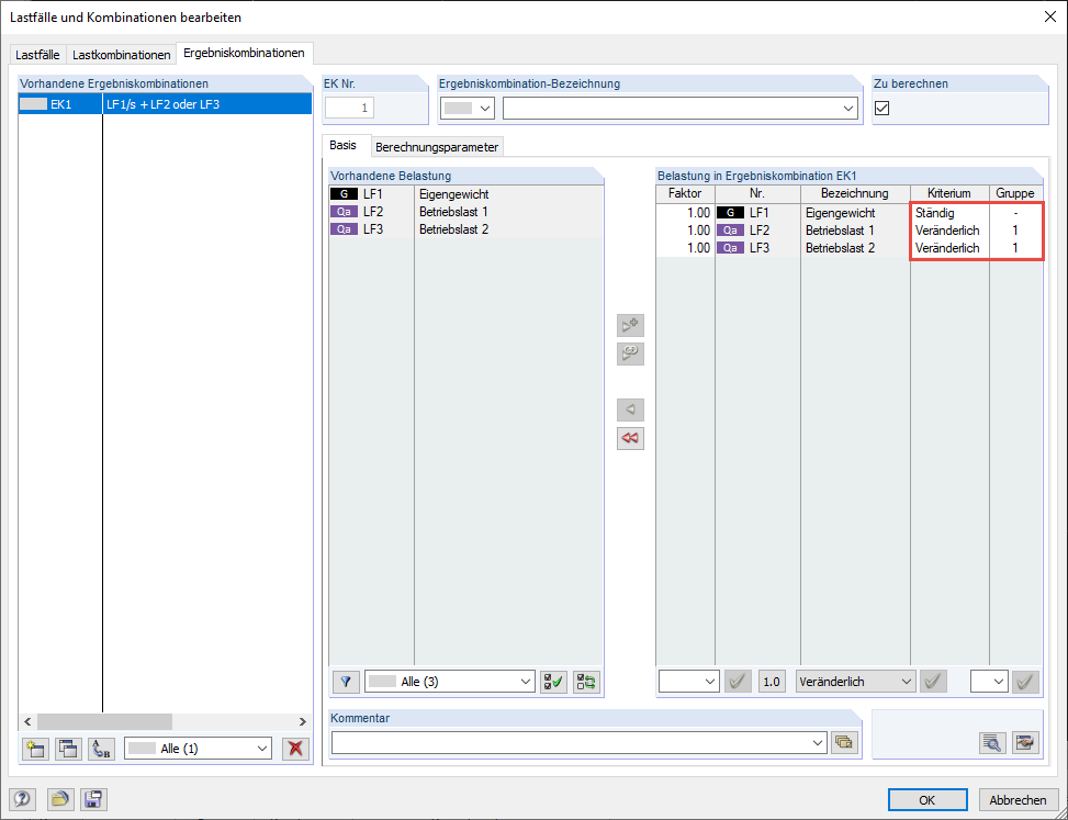
Definition der Ergebniskombination
Definition der Ergebniskombination
30. Mai 2024
017667
  • RFEM 5
  • RSTAB 8
  • RF-STAHL Ermüdung Stäbe 5
    • STAHL Ermüdung Stäbe 8
    • Stahlbau
    • Eurocode 3

Definition der Ergebniskombination

Verwendet in
  • Geringe oder fehlende Ausnutzung im Ermüdungsnachweis
Teilen