1564x
003151
12. Juni 2019

Geringe oder fehlende Ausnutzung im Ermüdungsnachweis

Ich erhalte beim Ermüdungsnachweis sehr kleine bzw. gar keine Ausnutzung meiner Stäbe. Woran kann das liegen?


Antwort:

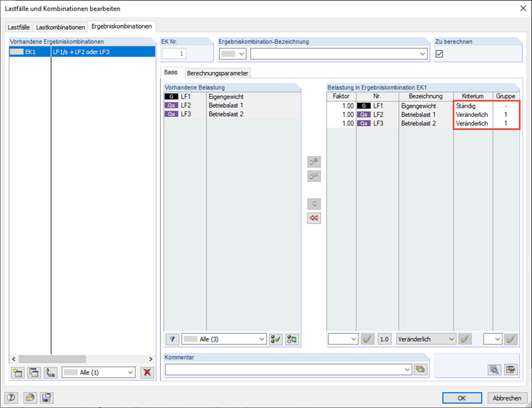
Das Modul RF-/STAHL Ermüdung Stäbe benötigt für den Ermüdungsnachweis ein Spannungsspiel bzw. eine Spannungsschwingbreite.

Um diese ermitteln zu können, ist die Eingabe der zu bemessenden Lastfälle zu überprüfen.

Wenn zum Beispiel nur die Lastfälle mit der eigentlichen Betriebslast zur Bemessung eingegeben wurden und das Eigengewicht der Struktur (hier z. B. LF1) nicht mit angewählt wurde, kann es zu diesem Effekt kommen.

Wird der Lastfall "Eigengewicht" zur Berechnung des Spannungsspiels mit herangezogen, ergibt sich ggf. eine deutlich höhere Ausnutzung.

In diesem Zusammenhang ist auch auf ggf. für die Bemessung ausgewählte Ergebniskombinationen hinzuweisen. Diese sollten auch so angelegt werden, dass das maßgebliche Spannungsspiel im Modul ermittelt werden kann.


Autor

Herr Kieloch nimmt sich im Kundensupport der Anwenderanfragen an und beschäftigt sich mit der Entwicklung im Bereich Stahlbetonbau.

Downloads


;