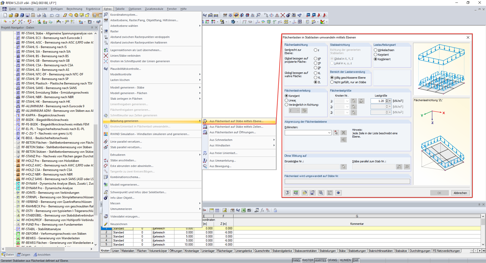
Die Funktionen sind im Programmmenü unter Extras → Belastung generieren zu finden.
Die Funktionen sind im Programmmenü unter Extras → Belastung generieren zu finden.
30. Mai 2024
017723
  • RFEM 5
  • RSTAB 8
  • Stahlbetonbau
    • Stahlbau
    • Holzbau

Die Funktionen sind im Programmmenü unter Extras → Belastung generieren zu finden.

Verwendet in
  • Umwandlung von Flächen- in Linienlast ohne Hilfsfläche
Teilen