5651x
003180
26. April 2021

Umwandlung von Flächen- in Linienlast ohne Hilfsfläche

Ich möchte die Last von einer Flächenlast in eine Linienlast umwandeln, d.h. sie auf die einzelnen Träger aufbringen. Wie kann das ohne eine Hilfsfläche gemacht werden?


Antwort:

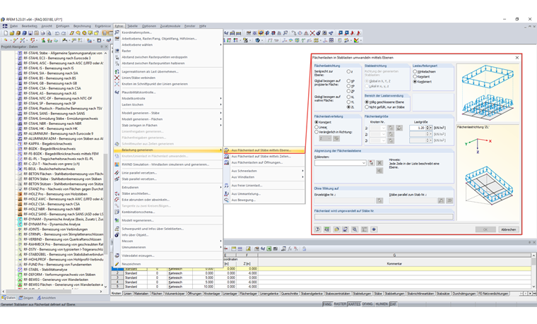
In RSTAB und RFEM können Flächenlasten automatisch in Stab- oder Linienlasten umgewandelt werden. Dafür gibt es 3 Möglichkeiten:

  • Stablasten aus Flächenlasten mittels Ebene
  • Stablasten aus Flächenlasten mittels Zellen
  • Linienlasten aus Flächenlasten auf Öffnungen

Bei einer Übertragung aus Flächenlasten auf Stablasten muss die Ebene über Eckknoten definiert oder in der Grafik zugehörige Zellen ausgewählt werden. Die Flächenlast kann auf die gesamte Fläche oder ggf. auf die effektive bzw. projizierte Fläche der Stäbe aufgebracht werden.

Die Funktionen sind im Programm unter Extras → Belastung generieren zu finden.


Autor

Herr Martinec arbeitet am Standort in Tschechien und ist zuständig für den Kundenservice und die Studentenlizenzen.



;