Manuell erstellte Kombinatorik für Erdbebenlasten
Manuell erstellte Kombinatorik für Erdbebenlasten
30. Mai 2024
017986
  • RFEM 5
  • RSTAB 8
  • Dynamische und seismische Analysen
    • Eurocode 8

Manuell erstellte Kombinatorik für Erdbebenlasten

Verwendet in
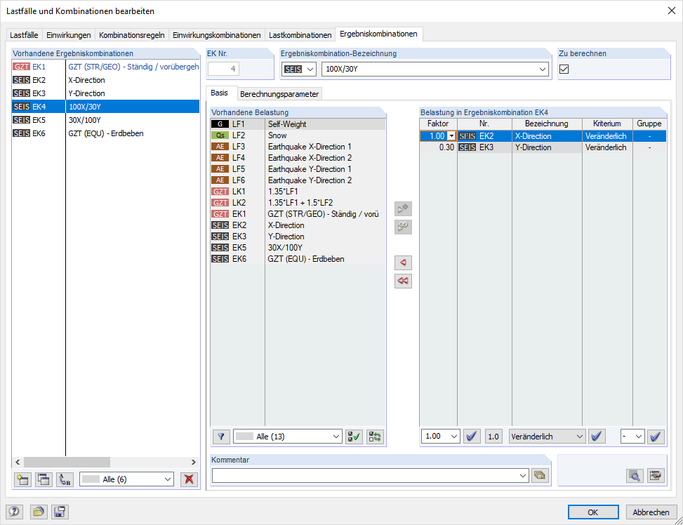
  • Manuelle Kombination von Erdbebenlasten nach Überlagerungsregeln
Teilen