Brandschutznachweis RF-/BETON Stützen
Brandschutznachweis RF-/BETON Stützen
30. Mai 2024
019068
  • BETON Stützen 8
  • RF-BETON Stützen 5
  • Stahlbetonbau
    • Stabilitätsnachweis
    • Eurocode 2

Brandschutznachweis RF-/BETON Stützen

Verwendet in
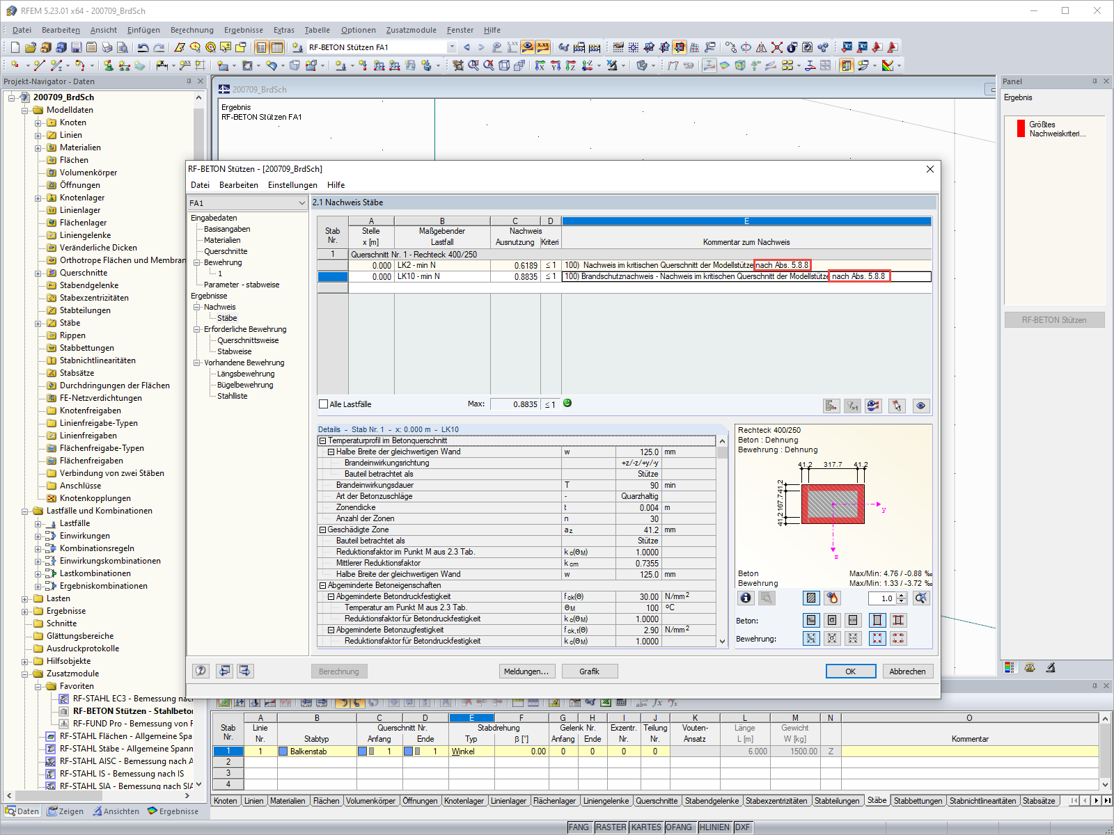
  • Brandschutzbemessung mit RF-/BETON Stützen nach EN 1992-1-2
Teilen