1931x
004494
9. Juli 2020

Brandschutzbemessung mit RF-/BETON Stützen nach EN 1992-1-2

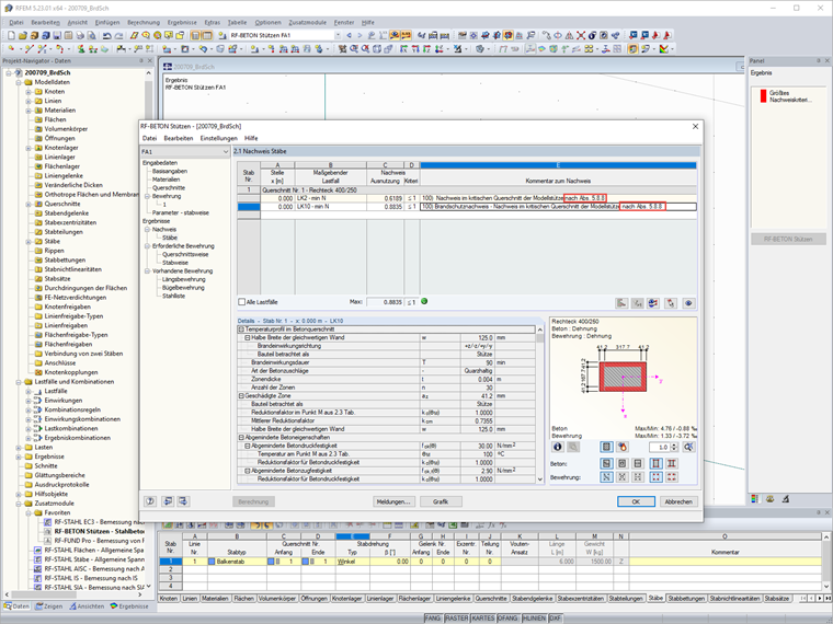
Ich führe einen Brandschutznachweis in RF-/BETON Stützen. Auf welche Quelle bezieht sich die Nachweisformel nach Abs. 5.8.8?


Antwort:

Die Brandschutzbemessung mit RF-/BETON Stützen erfolgt nach dem vereinfachten Rechenverfahren gemäß EN 1992-1-2 [1], Abs. 4.2. Dabei wird die in Anhang B.2 beschriebene Zonenmethode verwendet:

Die Verringerung der Tragfähigkeit bei Brandeinwirkung wird durch eine Verkleinerung des Bauteilquerschnitts und eine Abminderung der Baustofffestigkeiten abgebildet. Bei dem zur Brandbemessung benutzten Ersatzquerschnitt werden die dem Brand direkt ausgesetzten und dadurch zermürbten Betonbereiche nicht berücksichtigt. Der Brandschutznachweis erfolgt dann mit dem reduzierten Querschnitt und den abgeminderten Baustoffeigenschaften analog zum Tragfähigkeitsnachweis bei Normaltemperatur.

Das heißt: Das Nennkrümmungsverfahren nach [1], Abs. 5.8.8 wird mit den heißen Materialien und reduzierten Querschnitt durchgeführt.


Autor

Herr Hoffmann betreut die Dlubal Anwender im Kundensupport und ist verantwortlich für die Koordination aller technischen Anfragen und Aktivitäten.

Referenzen
Downloads


;