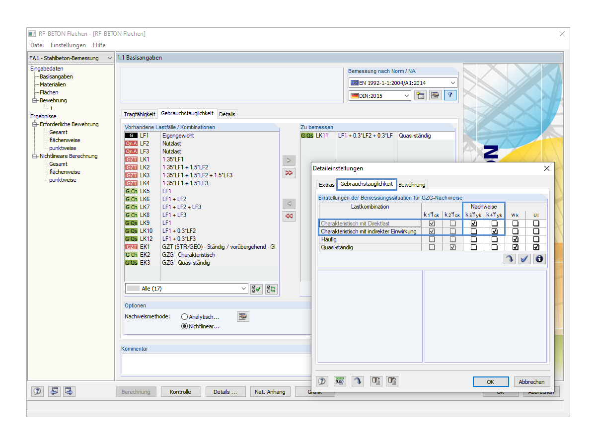
Ursache des Fehlers - fehlende Last aus einer charakteristischen Bemessungssituation
Ursache des Fehlers - fehlende Last aus einer charakteristischen Bemessungssituation
30. Mai 2024
019459
  • RFEM 5
  • RF-BETON 5
  • RF-BETON NL 5
    • Stahlbetonbau
    • Eurocode 2

Ursache des Fehlers - fehlende Last aus einer charakteristischen Bemessungssituation

Verwendet in
  • Fehlermeldung 108) bei dem Spannungsnachweis
Teilen