Bemessungssituation GZG
Bemessungssituation GZG
30. Mai 2024
019674
  • RFEM 5
  • RSTAB 8
  • Holzbau
    • Statik und Tragwerksplanung
    • Eurocode 5

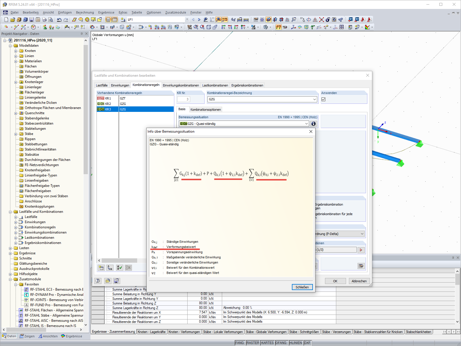
Bemessungssituation GZG

Verwendet in
  • Einstellung für den Verformungsbeiwert kdef
Teilen