3105x
004834
24. November 2020

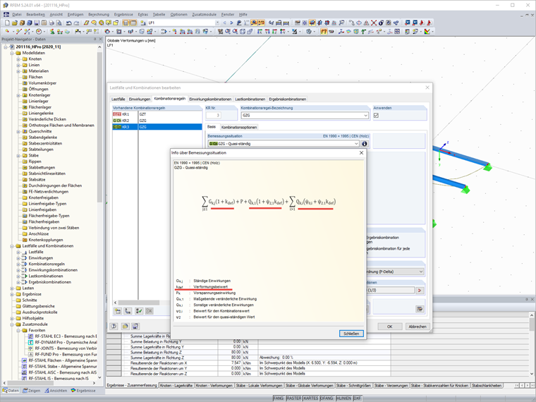
Einstellung für den Verformungsbeiwert kdef

Wie kann ich den Verformungsbeiwert kdef im Programm einstellen?


Antwort:

Die Einstellung für den Verformungsbeiwert kdef ist bereits in den Modell-Basisangaben zu treffen. Dort kann der Verformungsbeiwert manuell vorgegeben oder auch anhand der Nutzungsklasse ausgewählt werden.

Der Verformungsbeiwert kdef wird im Programm in den Lastkombinationen für Gebrauchstauglichkeit berücksichtigt (analog DIN EN 1995-1-1, 2.2.3).

Für die Bemessung von Mischstrukturen aus Holzmaterialien finden Sie weitere Informationen in der FAQ 4325.
FAQ 4325 | Bemessung von Mischstrukturen aus Holzmaterialien


Autor

Herr Hoffmann betreut die Dlubal Anwender im Kundensupport und ist verantwortlich für die Koordination aller technischen Anfragen und Aktivitäten.

Links


;