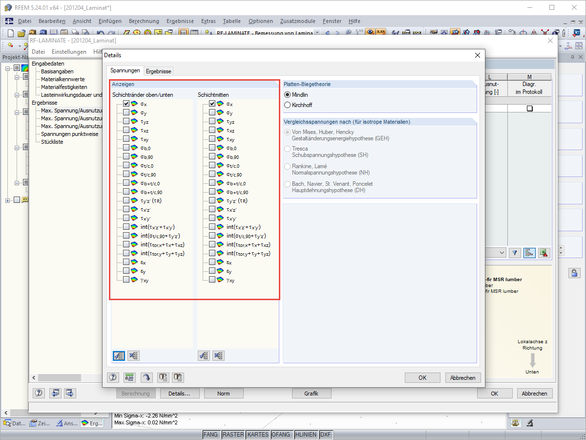
Spannungen selektieren
Spannungen selektieren
30. Mai 2024
019721
  • RFEM 5
  • Holzbau
  • Spannungsnachweis
    • Eurocode 5

Spannungen selektieren

Verwendet in
  • Ergebnisse der der Spannungen in RF-LAMINATE
Teilen