746x
004858
4. Dezember 2020

Ergebnisse der der Spannungen in RF-LAMINATE

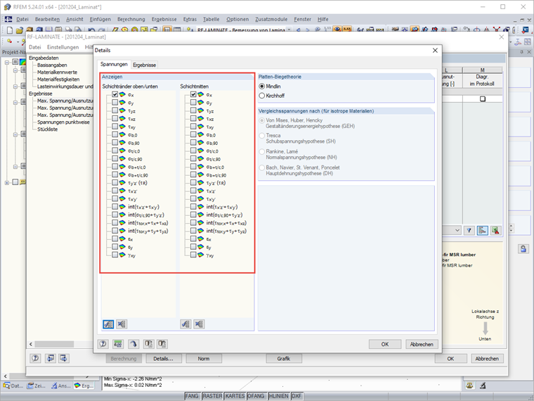
Kann ich mir in RF-LAMINATE mehr Werte für den Verlauf der Spannungen über die Schichten ausgeben lassen?


Antwort:

In der Grafik ist dies aus Gründen der Übersichtlichkeit nicht möglich. Es besteht im Zusatzmodul RF-LAMINATE jedoch die Möglichkeit, die Spannungen auch punktweise anzeigen zu lassen. Dies ist standardmäßig deaktiviert, weil dies bei großen Strukturen schnell eine Unmenge an Daten produziert.

Wenn Sie zudem nach der Spannungskomponente filtern, die Sie interessiert, dann wird die Ausgabe in der Tabelle schnell übersichtlich und Sie können den Verlauf der Spannungen an einem Punkt über die Schichten dort gut auswerten.




Autor

Herr Hoffmann betreut die Dlubal Anwender im Kundensupport und ist verantwortlich für die Koordination aller technischen Anfragen und Aktivitäten.

Downloads


;