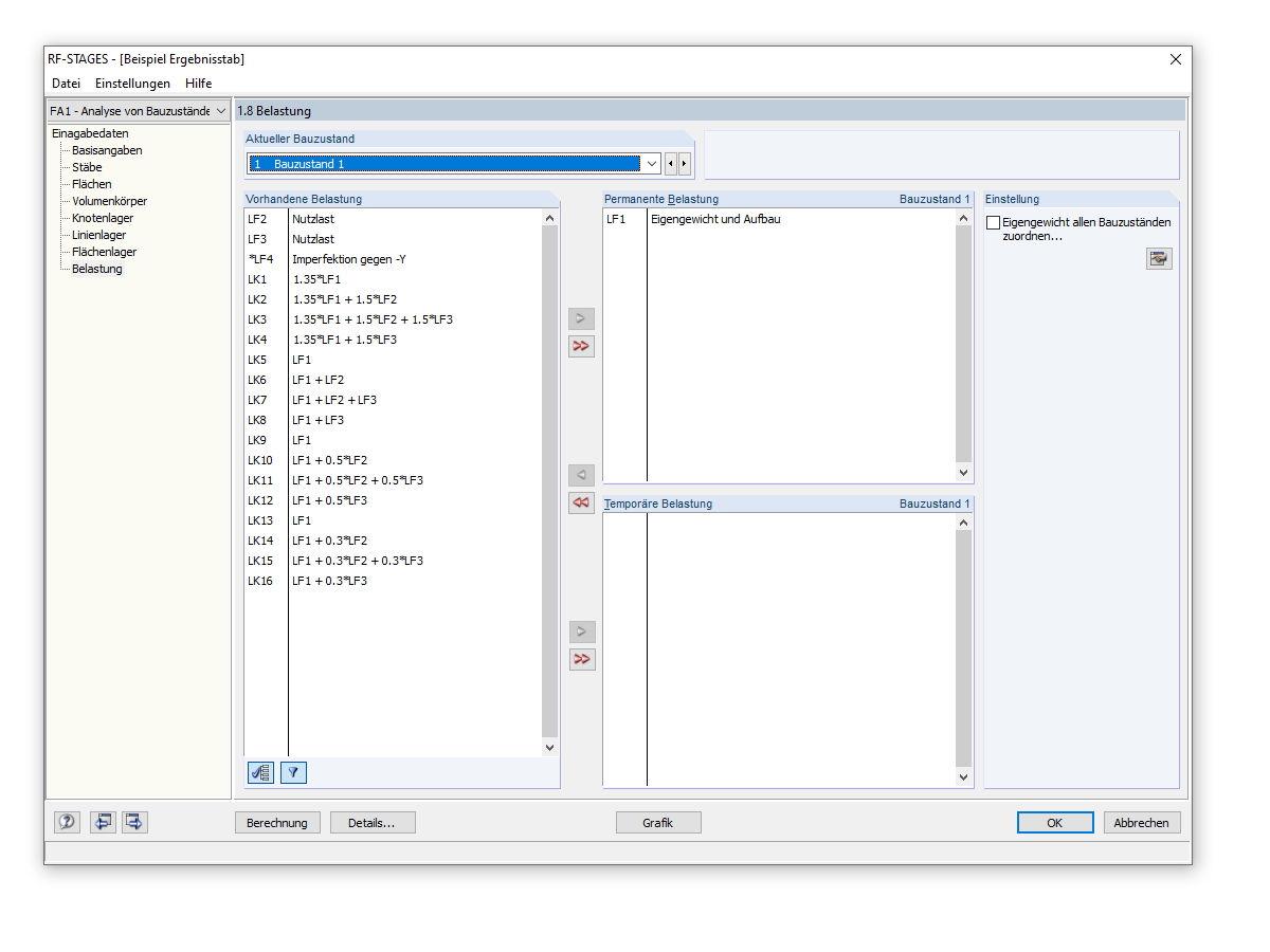
Auswahl der Permanenten Belastung
Auswahl der Permanenten Belastung
30. Mai 2024
019770
  • RF-STAGES 5
  • STAGES 8.xx
  • Statik und Tragwerksplanung

Auswahl der Permanenten Belastung

Verwendet in
  • Bauzustände mit Nichtlinearitäten
Teilen