711x
004891
5. Januar 2021

Bauzustände mit Nichtlinearitäten

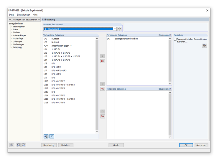
Ich habe in meinem Modell Bauzustände mit Nichtlinearitäten zu berücksichtigen, also muss ich mit Lastkombinationen arbeiten, welche jeweils auch bereits das Eigengewicht beinhalten. Ich habe für den ersten und dann auch für den zweiten Bauzustand mehrere Lastkombinationen zu untersuchen und auszuwerten. Die Lastkombinationen aus dem ersten Bauzustand treten im zweiten Bauzustand nicht mehr auf. Mir ist nicht klar, wie die Lastkombinationen in den Bauzuständen zuzuordnen sind (permanent oder temporär).


Antwort:

Bei RF-STAGES werden die "permanenten" Lasten in das System eingeprägt. Das heißt, dass ihr Einfluss automatisch im nächsten Bauzustand enthalten ist. Aus diesem Grund kann man die Lasten auch kein zweites Mal auswählen.

Anstelle mit Lastkombinationen zu arbeiten, kann auch direkt mit Lastfällen gearbeitet werden. Das heißt, ein permanenter LF wäre dann z. B. die Eigenlast. Sobald dann veränderliche Lasten als "temporäre" Lasten hinzugefügt werden, kann die Kombinatorik (manuell) im RF-STAGES selbst erfolgen und dann zur Bemessung exportiert werden.

Es gibt zum Thema "Berücksichtigung von Bauzuständen in RF-STAGES" bereits ein interessantes Webinar.


Autor

Herr Baumgärtel betreut die Dlubal-Anwender im Kundensupport.

Links


;