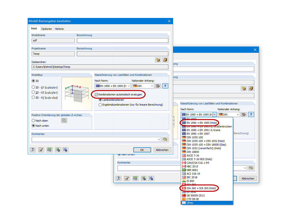
Aktivierung der Automatischen Lastkombination
Aktivierung der Automatischen Lastkombination
30. Mai 2024
019799
  • RFEM 5
  • RSTAB 8
  • Holzbau
    • Statik und Tragwerksplanung
    • Eurocode 0
    • Eurocode 5

Aktivierung der Automatischen Lastkombination

Verwendet in
  • Abweichung von Verformungen der Lastkombinationen
Teilen