1186x
004905
13. Januar 2021

Abweichung von Verformungen der Lastkombinationen

Ich berechne Holzbauteile. Die Verformungen der Lastkombinationen weichen genau um den Faktor des Material-Teilsicherheitsbeiwerts von der Handrechnung ab. Was kann die Ursache sein?


Antwort:

In den Berechnungsparametern der Lastkombinationen ist standardmäßig die Berechnungsart nach Theorie II. Ordnung voreingestellt. Dabei ist z. B. gemäß EN 1995-1-1 2.2.2(1)P mit den Bemessungswerten der Steifigkeitseigenschaft des Bauteils zu rechnen, also mit den durch den Teilsicherheitsbeiwert dividierten Steifigkeiten. Aus diesem Grund ist diese Steifigkeitsmodifikation standardmäßig aktiviert (siehe Bild 01). Für die Lastkombinationen im Grenzzustand der Gebrauchstauglichkeit soll natürlich keine Abminderung der Steifigkeit stattfinden.

Manuelle Erstellung von Lastkombinationen

Werden die Lastkombinationen manuell erstellt, so kann eine Lastkombination nicht "wissen", um welchen Grenzzustand es sich handelt. In diesem Fall muss der Nutzer die Einstellung manuell vornehmen (siehe Bild 02). Auch beim Umschalten auf Theorie I. Ordnung ist diese Einstellung manuell zu deaktivieren.

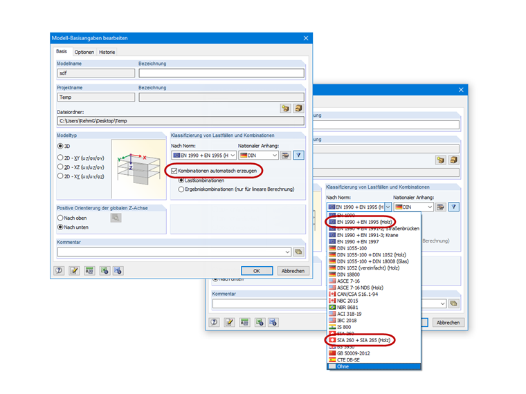
Automatische Generierung der Lastkombinationen

Werden die Lastkombinationen vom Programm automatisch generiert (siehe Bild 03), so wird für die holzbauspezifischen GZG-Kombinationen die Steifigkeitsabminderung automatisch deaktiviert. Für die GZT-Kombinationen wird je nach Berechnungsart die Abminderung berücksichtigt (II. Ordnung und höher) oder nicht (Theorie I. Ordnung). Dies setzt jedoch die Definition der Berechnungsart in den Kombinationsregeln voraus (siehe Bild 04). Die Umstellung der Berechnungsart in den Berechnungsparametern der LK hat keinen Einfluss auf die Steifigkeit.


Autor

Herr Rehm engagiert sich in der Entwicklung im Bereich Holzbau und im Kundensupport.



;