Tabelle 1.2 Materialien
RFEM-Modell mit ständigen und veränderlichen Lasten
  • 3D-Viewer
  • 3D Viewer | Babylon
  • Virtuelle Realität
Anzeige der maßgebenden Lasten
Vorhandene Spannungen und Dehnungen ermittelt mit RF-BETON Stäbe
Erforderliche Bewehrung ermittelt mit RF-BETON Stäbe
Vorhandene Bewehrung ermittelt mit RF-BETON Stäbe
Hinweis zum maximalen zulässigen Abstand für Bügel
Träger - statisch bestimmt
  • 3D-Viewer
  • 3D Viewer | Babylon
  • Virtuelle Realität
Tabelle 1.2 Materialien
RFEM-Modell mit ständigen und veränderlichen Lasten
Anzeige der maßgebenden Lasten
Vorhandene Spannungen und Dehnungen ermittelt mit RF-BETON Stäbe
Erforderliche Bewehrung ermittelt mit RF-BETON Stäbe
Vorhandene Bewehrung ermittelt mit RF-BETON Stäbe
Hinweis zum maximalen zulässigen Abstand für Bügel
Träger - statisch bestimmt
30. Mai 2024
020373
  • RFEM 5
  • RF-BETON 5
  • Stahlbetonbau
    • Eurocode 2

Tabelle 1.2 Materialien

Verwendet in
  • Berechnung der Bewehrung eines Zugstabes
Teilen
30. Mai 2024
020372
  • RFEM 5
  • RF-BETON 5
  • Stahlbetonbau
    • Eurocode 2
RFEM-Modell mit ständigen und veränderlichen Lasten
Verwendet in
  • Berechnung der Bewehrung eines Zugstabes
3D-Modell
Mehr über 3D-Modell
  • Statisch bestimmter Zugstab
Spezifikationen
Anzahl Knoten 2
Anzahl Linien 1
Anzahl Stäbe 1
Anzahl Lastfälle 2
Anzahl Lastkombinationen 8
Anzahl Ergebniskombinationen 4
Gesamtgewicht 0,500 t
Abmessungen (metrisch) 5,246 x 0,246 x 0,246 m
Abmessungen (imperial) 17.21 x 0.81 x 0.81 feet
Programmversion 5.23.02
Teilen
30. Mai 2024
020374
  • RFEM 5
  • RF-BETON 5
  • Stahlbetonbau
    • Eurocode 2
Anzeige der maßgebenden Lasten
Verwendet in
  • Berechnung der Bewehrung eines Zugstabes
Teilen
30. Mai 2024
020375
  • RFEM 5
  • RF-BETON 5
  • Stahlbetonbau
    • Eurocode 2
Vorhandene Spannungen und Dehnungen ermittelt mit RF-BETON Stäbe
Verwendet in
  • Berechnung der Bewehrung eines Zugstabes
Teilen
30. Mai 2024
020376
  • RFEM 5
  • RF-BETON 5
  • Stahlbetonbau
    • Eurocode 2
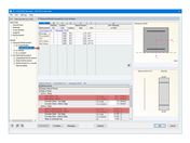
Erforderliche Bewehrung ermittelt mit RF-BETON Stäbe
Verwendet in
  • Berechnung der Bewehrung eines Zugstabes
Teilen
30. Mai 2024
020377
  • RFEM 5
  • RF-BETON 5
  • Stahlbetonbau
    • Eurocode 2
Vorhandene Bewehrung ermittelt mit RF-BETON Stäbe
Verwendet in
  • Berechnung der Bewehrung eines Zugstabes
Teilen
30. Mai 2024
020378
  • RFEM 5
  • RF-BETON 5
  • Stahlbetonbau
    • Eurocode 2
Hinweis zum maximalen zulässigen Abstand für Bügel
Verwendet in
  • Berechnung der Bewehrung eines Zugstabes
Teilen
30. Mai 2024
020380
  • RFEM 5
  • Stahlbetonbau
Träger - statisch bestimmt
Verwendet in
  • Berechnung der Bewehrung eines Zugstabes
3D-Modell
Mehr über 3D-Modell
  • Statisch bestimmter Zugstab
Spezifikationen
Anzahl Knoten 2
Anzahl Linien 1
Anzahl Stäbe 1
Anzahl Lastfälle 2
Anzahl Lastkombinationen 8
Anzahl Ergebniskombinationen 4
Gesamtgewicht 0,500 t
Abmessungen (metrisch) 5,246 x 0,246 x 0,246 m
Abmessungen (imperial) 17.21 x 0.81 x 0.81 feet
Programmversion 5.23.02
Teilen