Automatische Erstellung von Lastfällen und Kombinationen in einem übersichtlichen Fenster
Automatische Erstellung von Lastfällen und Kombinationen in einem übersichtlichen Fenster
20. August 2021
022849
  • RFEM 6
  • RSTAB 9

Automatische Generierung von Lastkombinationen

Automatische Erstellung von Lastfällen und Kombinationen in einem übersichtlichen Fenster

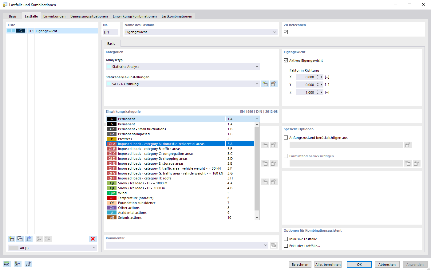
Die Darstellung zeigt ein Fenster zur automatischen Generierung von Lastfällen und Kombinationen. Es werden Lastfälle, Kombinationen und Design-Situationen gemäß internationalen Normen, etwa Eurocode, erstellt. Das Interface ermöglicht das Kopieren und Hinzufügen von Lastfällen in einer übersichtlich angeordneten Ansicht. Außerdem lassen sich die Lastfälle und Kombinationen in Tabellenform einfach verwalten.
  • Lastfälle und Kombinationen
  • Automatische Generierung
  • RFEM
  • Eurocode
  • Internationale Standards
  • Tabellenansicht
Verwendet in
  • Lastfälle und Kombinationen
Teilen