1144x
002019
29. Juni 2021

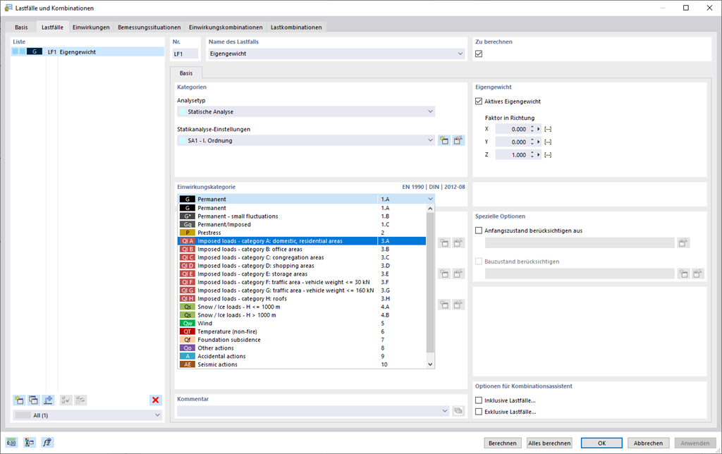
Lastfälle und Kombinationen

Damit Ihre Strukturen sämtlichen Belastungen gewachsen sind, werfen Sie einen Blick in den Dialog 'Lastfälle und Kombinationen'. Hier können Sie Lastfälle anlegen und verwalten. Außerdem werden hier die Einwirkungs- und Lastkombinationen sowie die Bemessungssituationen erzeugt. Sie können den einzelnen Lastfällen die Einwirkungskategorien der gewählten Norm zuweisen. Haben Sie einer Einwirkungskategorie mehrere Lasten zugeordnet, so können diese gleichzeitig oder alternativ (zum Beispiel entweder Wind von links oder Wind von rechts) wirken.



;