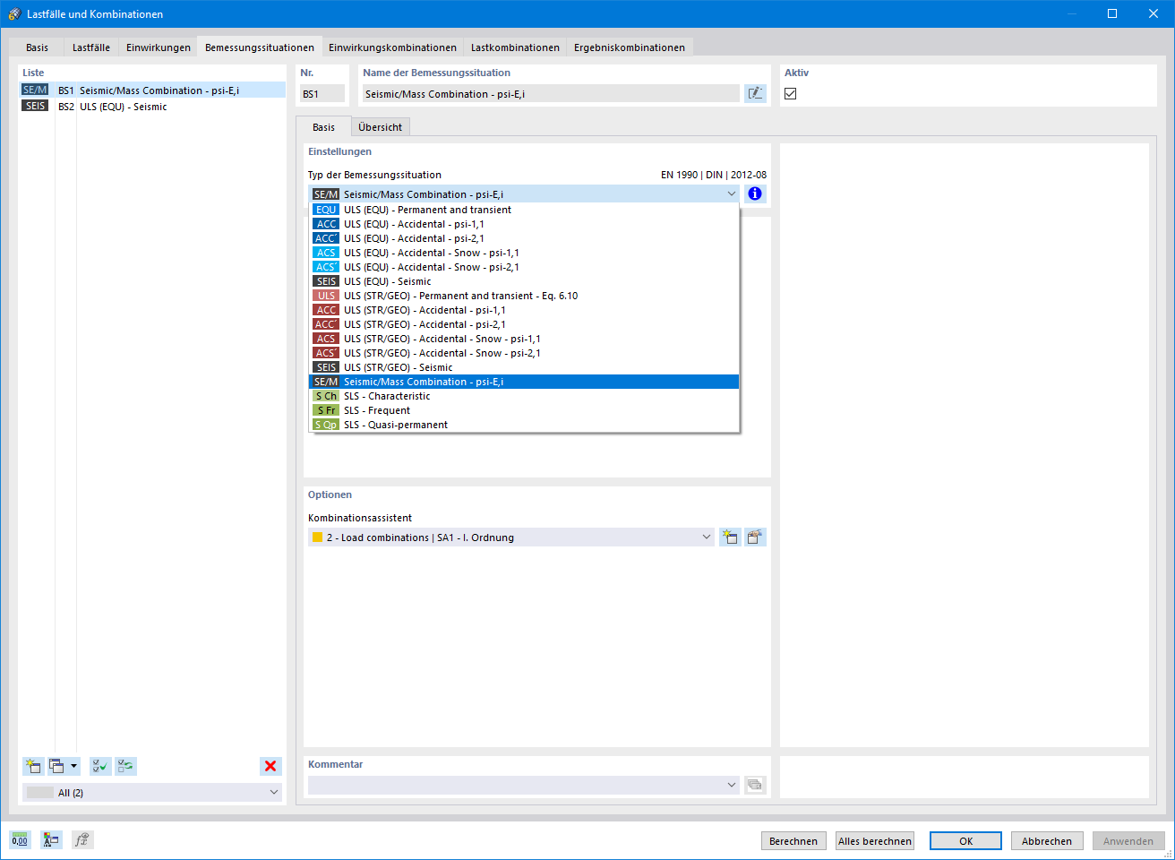
Bemessungssituation für Modalanalyse
Effektive Modalmassen
  • 3D-Viewer
  • 3D Viewer | Babylon
  • Virtuelle Realität
Bemessungssituation für Modalanalyse
Effektive Modalmassen
30. Mai 2024
022922
  • Modalanalyse für RFEM 6

Bemessungssituation für Modalanalyse

Verwendet in
  • Modalanalyse | Eingabe
Teilen
30. Mai 2024
022921
  • Modalanalyse für RFEM 6
Effektive Modalmassen
Verwendet in
  • Modalanalyse | Ergebnisse
3D-Modell
Mehr über 3D-Modell
  • Mehrstöckiges Betongebäude
Spezifikationen
Anzahl Knoten 258
Anzahl Linien 281
Anzahl Stäbe 121
Anzahl Flächen 53
Anzahl Volumenkörper 0
Anzahl Lastfälle 7
Anzahl Lastkombinationen 0
Anzahl Ergebniskombinationen 0
Gesamtgewicht 2733,234 t
Abmessungen (metrisch) 21,000 x 28,000 x 26,000 m
Abmessungen (imperial) 68.9 x 91.86 x 85.3 feet
Teilen