822x
002097
11. August 2021

Modalanalyse | Eingabe

In den Modalanalyse-Einstellungen müssen Sie alle Angaben treffen, welche für die Ermittlung der Eigenfrequenzen notwendig sind. Dazu gehören beispielsweise Massenansätze und Eigenwertlöser. 

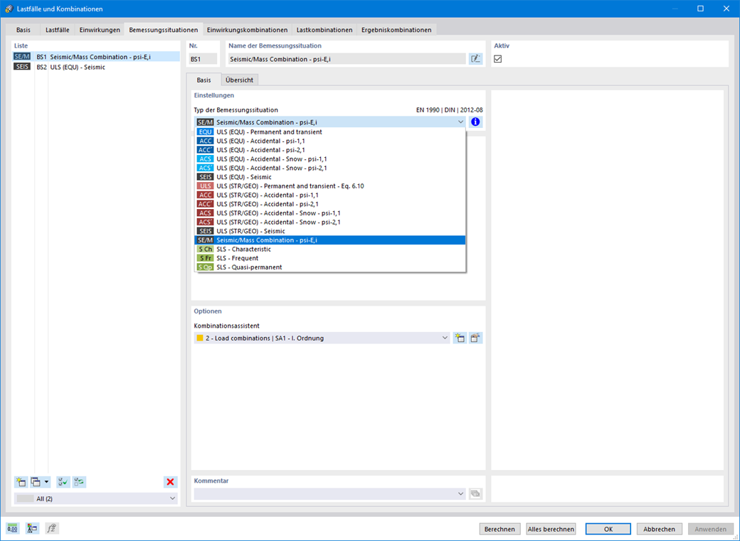
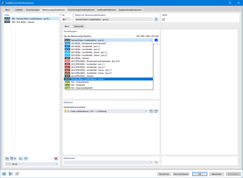
Das Add-On Modalanalyse bestimmt die niedrigsten Eigenwerte der Struktur. Entweder Sie passen die Anzahl der Eigenwerte selbst an, oder sie wird automatisch ermittelt. Damit sollen Sie entweder effektive Modalmassenfaktoren oder maximale Eigenfrequenzen erreichen. Massen werden direkt aus Lastfällen oder Lastkombinationen importiert. Dabei haben Sie die Option, die Gesamtmasse, Lastanteile in globale Z-Richtung oder nur den Lastanteil in Richtung der Schwerkraft zu berücksichtigen.

Zusätzliche Massen können Sie manuell an Knoten, Linien, Stäben oder Flächen definieren. Darüber hinaus können Sie die Steifigkeitsmatrix beeinflussen, indem Sie Normalkräfte oder Steifigkeitsänderungen eines Lastfalls oder einer Lastkombination importieren.



;