Definition der Geschosse
Grafische Darstellung der Geschossinformationen
  • 3D-Viewer
  • 3D Viewer | Babylon
  • Virtuelle Realität
Definition von Deckensätzen
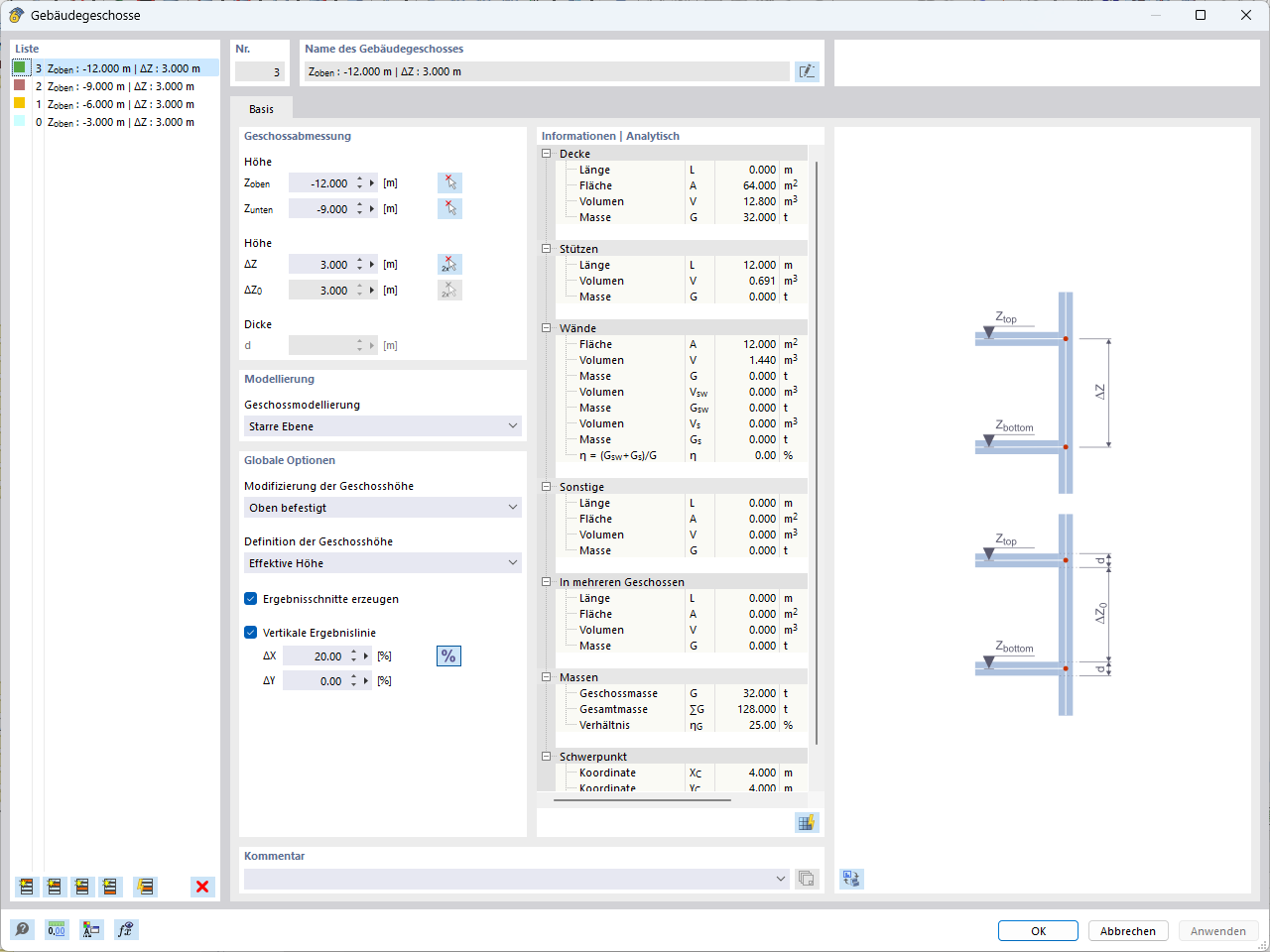
Definition der Geschosse
Grafische Darstellung der Geschossinformationen
Definition von Deckensätzen
30. Mai 2024
022940
  • Gebäudemodell für RFEM 6
  • Gebäude

Definition der Geschosse

Verwendet in
  • Gebäudemodell | Eingabe
Teilen
30. Mai 2024
022935
  • Gebäudemodell für RFEM 6
Grafische Darstellung der Geschossinformationen
Verwendet in
  • Gebäudemodell | Ergebnisse
3D-Modell
Mehr über 3D-Modell
  • Mehrstöckiges Betongebäude
Spezifikationen
Anzahl Knoten 258
Anzahl Linien 281
Anzahl Stäbe 121
Anzahl Flächen 53
Anzahl Volumenkörper 0
Anzahl Lastfälle 7
Anzahl Lastkombinationen 0
Anzahl Ergebniskombinationen 0
Gesamtgewicht 2733,234 t
Abmessungen (metrisch) 21,000 x 28,000 x 26,000 m
Abmessungen (imperial) 68.9 x 91.86 x 85.3 feet
Teilen
10. März 2024
041572
  • RFEM 6
  • Gebäudemodell für RFEM 6
  • Gebäude
Definition von Deckensätzen
Teilen