583x
002106
11. August 2021

Gebäudemodell | Eingabe

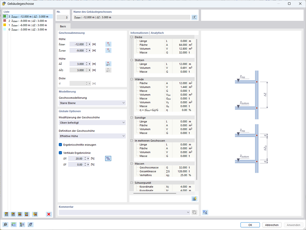
Beim Gebäudemodell haben Sie zwei Möglichkeiten. Sie können es bereits zu Beginn der Modellierung der Struktur anlegen oder erst im Nachhinein aktivieren. Im Gebäudemodell können Sie dann direkt Stockwerke definieren und diese manipulieren.

Bei der Manipulation der Stockwerke haben Sie die Wahl, ob Sie die inbegriffenen Strukturelemente anhand verschiedener Optionen modifizieren oder beibehalten wollen.

RFEM nimmt Ihnen einiges an Arbeit ab. Beispielsweise erzeugt es automatisch Ergebnisschnitte, sodass Sie sich viele Berechnungen ganz einfach sparen können.



;