Kombinationsassistent in RFEM 6
Massenkombination für Modalanalyse
Modalanalyse als Lastfall
Modalanalyse-Einstellungen
Antwortspektrenverfahren als Lastfall
Spektralanalyse-Einstellungen
Zuordnung der Antwortspektren
Wahl der Formen
Spektralanalyse-Ergebnisse
  • 3D-Viewer
  • 3D Viewer | Babylon
  • Virtuelle Realität
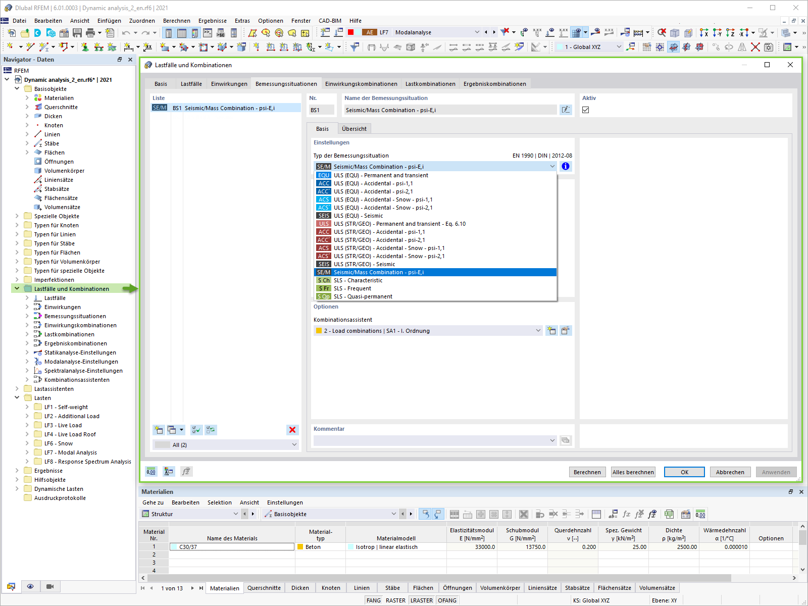
Erdbebenbemessungssituation
Ergebniskombinationen für Bemessung
Zuordnung der Lastfälle zu einer Ergebniskombination
Kombinationsassistent in RFEM 6
Massenkombination für Modalanalyse
Modalanalyse als Lastfall
Modalanalyse-Einstellungen
Antwortspektrenverfahren als Lastfall
Spektralanalyse-Einstellungen
Zuordnung der Antwortspektren
Wahl der Formen
Spektralanalyse-Ergebnisse
Erdbebenbemessungssituation
Ergebniskombinationen für Bemessung
Zuordnung der Lastfälle zu einer Ergebniskombination
30. Mai 2024
025719
  • RFEM 6

Kombinationsassistent in RFEM 6

Verwendet in
  • Erdbebenanalyse in RFEM 6
Teilen
30. Mai 2024
025720
  • RFEM 6
Massenkombination für Modalanalyse
Verwendet in
  • Erdbebenanalyse in RFEM 6
Teilen
30. Mai 2024
025721
  • RFEM 6
Modalanalyse als Lastfall
Verwendet in
  • Erdbebenanalyse in RFEM 6
Teilen
30. Mai 2024
025722
  • RFEM 6
Modalanalyse-Einstellungen
Verwendet in
  • Erdbebenanalyse in RFEM 6
Teilen
30. Mai 2024
025723
  • RFEM 6
Antwortspektrenverfahren als Lastfall
Verwendet in
  • Erdbebenanalyse in RFEM 6
Teilen
30. Mai 2024
025724
  • RFEM 6
Spektralanalyse-Einstellungen
Verwendet in
  • Erdbebenanalyse in RFEM 6
Teilen
30. Mai 2024
025725
  • RFEM 6
Zuordnung der Antwortspektren
Verwendet in
  • Erdbebenanalyse in RFEM 6
Teilen
30. Mai 2024
025726
  • RFEM 6
Wahl der Formen
Verwendet in
  • Erdbebenanalyse in RFEM 6
Teilen
30. Mai 2024
025727
  • RFEM 6
Spektralanalyse-Ergebnisse
Verwendet in
  • Erdbebenanalyse in RFEM 6
3D-Modell
Mehr über 3D-Modell
  • Mehrstöckiges Betongebäude
Spezifikationen
Anzahl Knoten 258
Anzahl Linien 281
Anzahl Stäbe 121
Anzahl Flächen 53
Anzahl Volumenkörper 0
Anzahl Lastfälle 7
Anzahl Lastkombinationen 0
Anzahl Ergebniskombinationen 0
Gesamtgewicht 2733,234 t
Abmessungen (metrisch) 21,000 x 28,000 x 26,000 m
Abmessungen (imperial) 68.9 x 91.86 x 85.3 feet
Teilen
30. Mai 2024
025730
  • RFEM 6
Erdbebenbemessungssituation
Verwendet in
  • Erdbebenanalyse in RFEM 6
Teilen
30. Mai 2024
025731
  • RFEM 6
Ergebniskombinationen für Bemessung
Verwendet in
  • Erdbebenanalyse in RFEM 6
Teilen
30. Mai 2024
025843
  • RFEM 6
  • Dynamische und seismische Analysen
Zuordnung der Lastfälle zu einer Ergebniskombination
Verwendet in
  • Erdbebenanalyse in RFEM 6
Teilen