8900x
001721
12. November 2021

Erdbebenanalyse in RFEM 6

Die Erdbebenanalyse in RFEM 6 ist mit den Add-Ons Modalanalyse und Antwortspektrenverfahren möglich. Das allgemeine Konzept der Erdbebenanalyse in RFEM 6 basiert auf der Erstellung eines Lastfalls für die Modalanalyse bzw. das Antwortspektrenverfahren. Die Normgruppe für diese Analysen wird im Register Normen II der Basisangaben des Modells festgelegt.

Modalanalyse

Der erste Lastfall, der für die Erdbebenanalyse definiert werden muss, ist die Modalanalyse. Als Ergebnis werden Eigenschwingungsgrößen wie Eigenfrequenz, Eigenform, modale Masse und effektive Modalmassenfaktoren ermittelt.

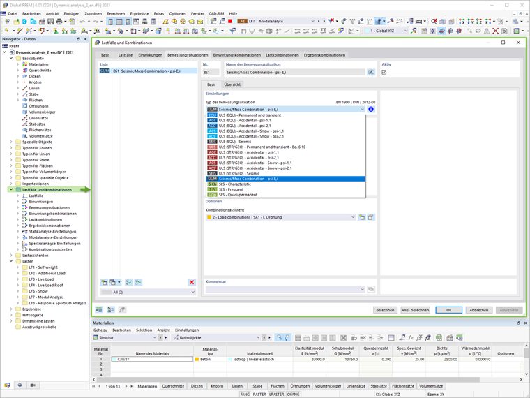
In RFEM 6 kann die Massenkombination für diese Analyse automatisch generiert werden, wenn der Kombinationsassistent aktiviert ist (Bild 1). Damit kann eine Bemessungssituation vom Typ Erdbeben/Massenkombination definiert werden (Bild 2). Damit steht eine Massenkombination nach der gewählten Bemessungsnorm als Lastkombination zur Verfügung und kann als Eingabe für die Modalanalyse verwendet werden (Bild 3).



Die Methode zur Lösung des Eigenwertproblems, der Typ der Massenmatrix und die Art der Massenumrechnung können in den Modalanalyse-Einstellungen (Bild 4) einfach angepasst werden. Des Weiteren kann der Anwender die Anzahl der Formen direkt einstellen oder andererseits automatisch bis zum Erreichen der zugeordneten maximalen Eigenfrequenz. Die Möglichkeit, Massen zu vernachlässigen, steht auch in den Modalanalyse-Einstellungen zur Verfügung.

Antwortspektrenverfahren

Sobald der Lastfall des Modalanalysetyps definiert ist, kann ein neuer Lastfall für das Antwortspektrenverfahren angelegt werden. An dieser Stelle kann die Modalanalyse aus dem relevanten Lastfall eingelesen werden (Bild 5).

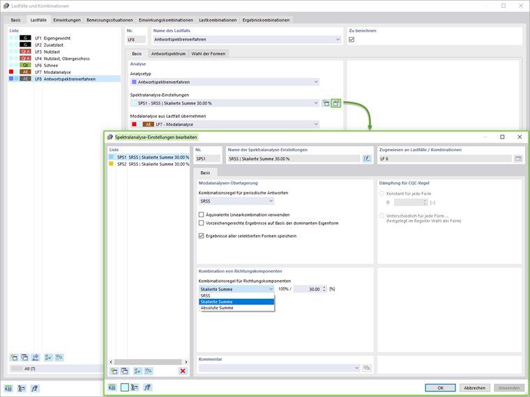
Die Modalanalysen -Überlagerung (SRSS, CQC, Absolute Summe) und die Kombination von Richtungskomponenten (Skalierte Summe oder Absolute Summe) können in den Spektralanalyse-Einstellungen festgelegt werden (Bild 6). Die zufällige Torsion kann auch über die Einstellung der Exzentrizität und der Gebäudelänge berücksichtigt werden.


Als nächstes müssen die Antwortspektren wie in Bild 7 dargestellt zugewiesen werden. Die Antwortspektren in X-, Y- und Z-Richtung können benutzerdefiniert, aus einem Akzelerogramm oder gemäß der in den Basisangaben des Modells festgelegten Norm generiert werden. In diesem Lastfall können die relevanten Formen im jeweiligen Register ausgewählt werden.

Neben der Eigenperiode und der Beschleunigung der einzelnen Formen wird der effektive Modalmassenfaktor angezeigt. Wie Bild 8 zeigt, besteht damit die Möglichkeit, ein Kriterium für den effektiven Modalmassenfaktor zu setzen und die Formen entsprechend zu filtern.


Ergebnisse

Die Ergebnisse der Spektralanalyse in jede Richtung sowie die Umhüllende der Ergebnisse können direkt im Navigator - Ergebnisse angezeigt werden (Bild 9). Detailliertere Ergebnisse finden Sie in der Tabellenansicht.

Abschließend kann die Spektralanalyse zu Bemessungszwecken mit den anderen Lasten zu einer Ergebniskombination kombiniert werden. Eine automatische Generierung der Ergebniskombination ist über diese Option in den Basisangaben unter Lastfälle und Kombinationen möglich (Bild 1).

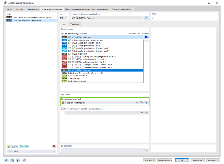
Der Anwender muss also lediglich eine Bemessungssituation vom Typ GZT (STR/GEO) - Erdbeben anlegen und im Kombinationsassistent die Ergebniskombinationen auswählen, wie in Bild 10 dargestellt. Auf diese Weise erzeugt das Programm automatisch Ergebniskombinationen mit den maximalen Erdbebenlasten, die für die Bemessung der Struktur verwendet werden (Bild 11).

Ist die Option Teilergebnisse aktiviert, können die Lastfälle wie in Bild 12 dargestellt einer Ergebniskombination zugewiesen werden.



Schlussbemerkungen

Für die seismisch-dynamische Analyse in RFEM 6 stehen die Add-Ons Modalanalyse und Antwortspektrenverfahren zur Verfügung. Zunächst wird ein Lastfall vom Typ Modalanalyse benötigt, um die Eigenschwingungswerte zu erhalten.

Die Massenkombination für diese Analyse kann mit dem Kombinationsassistenten automatisch generiert werden. Dieser Lastfall wird dann in einen Lastfall des Antwortspektrenverfahrens importiert, in dem ein Antwortspektrum zugewiesen und die relevanten Formen ausgewählt werden können.

Sobald die Spektralanalyse durchgeführt wurde und die Ergebnisse vorliegen, sollte als letzter Schritt eine Ergebniskombination für die Bemessung definiert werden. In RFEM 6 kann die relevante Ergebniskombination vollautomatisch generiert werden. Abschließend können die Ergebnisse für die Bemessung von Bauteilen verwendet werden.


Autor

Frau Kirova ist bei Dlubal zuständig für die Erstellung von technischen Fachbeiträgen und unterstützt unsere Anwender im Kundensupport.

Links


;