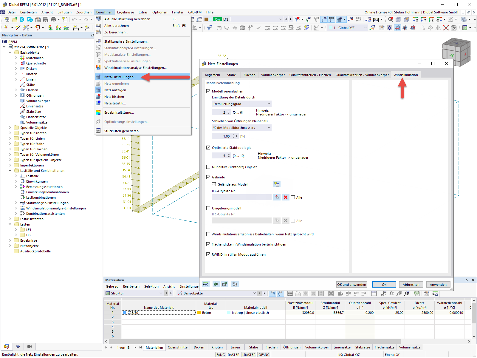
FAQ 005157 | Wo kann ich die Einstellungen meiner Windsimulation in RFEM 6/ RSTAB 9 anpassen?
FAQ 005157 | Wo kann ich die Einstellungen meiner Windsimulation in RFEM 6/ RSTAB 9 anpassen?
30. Mai 2024
027237
  • RFEM 6
  • RSTAB 9
  • Windsimulation & Windlast-Generierung

FAQ 005157 | Modellvereinfachung Windsimulation RFEM 6

FAQ 005157 | Wo kann ich die Einstellungen meiner Windsimulation in RFEM 6/ RSTAB 9 anpassen?

Verwendet in
  • Einstellung Windsimulation RFEM 6/ RSTAB 9
Teilen