1860x
005157
24. Dezember 2021

Einstellung Windsimulation RFEM 6/ RSTAB 9

Wo kann ich die Einstellungen meiner Windsimulation in RFEM 6/ RSTAB 9 anpassen?


Antwort:

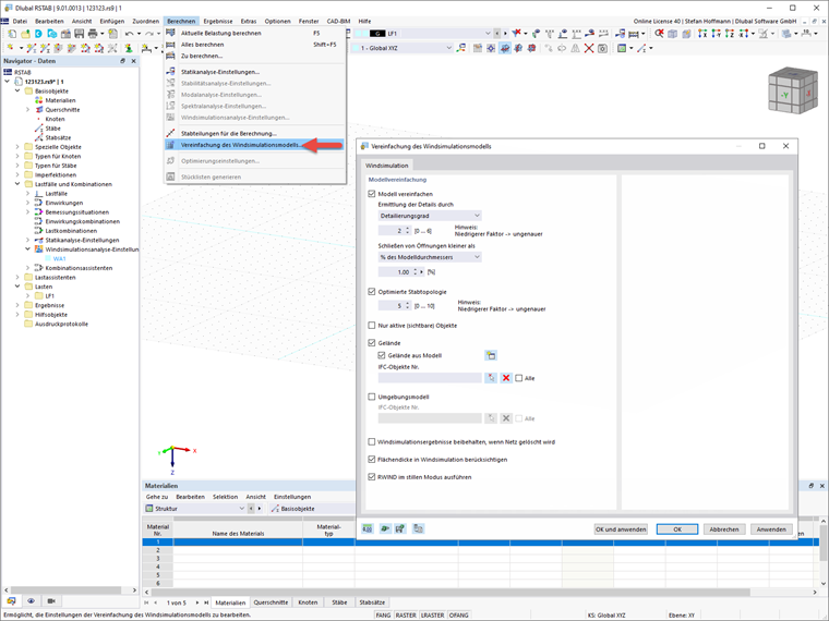
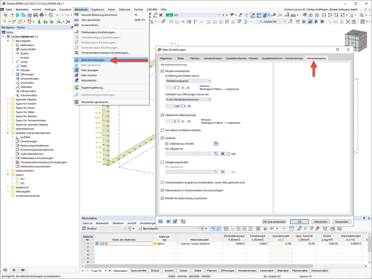
Sie können natürlich auch in RFEM 6 und RSTAB 9 im Hauptprogramm die Einstellungen für die Windsimulation anpassen.

In RFEM 6 finden Sie die Einstellungen zur Modellvereinfachung in dem Untermenü der Netz-Einstellungen.

In RSTAB 9 finden Sie die Einstellungen zur Modellvereinfachung in dem Menüpunkt Vereinfachung des Windsimulationsmodells.

Weitere Einstellungen in Bezug auf Strömungsparameter, Optionen sowie Berechnungsparameter können direkt in den Windsimulationsanalyse-Einstellungen angepasst werden.


Autor

Herr Hoffmann betreut die Dlubal Anwender im Kundensupport und ist verantwortlich für die Koordination aller technischen Anfragen und Aktivitäten.



;