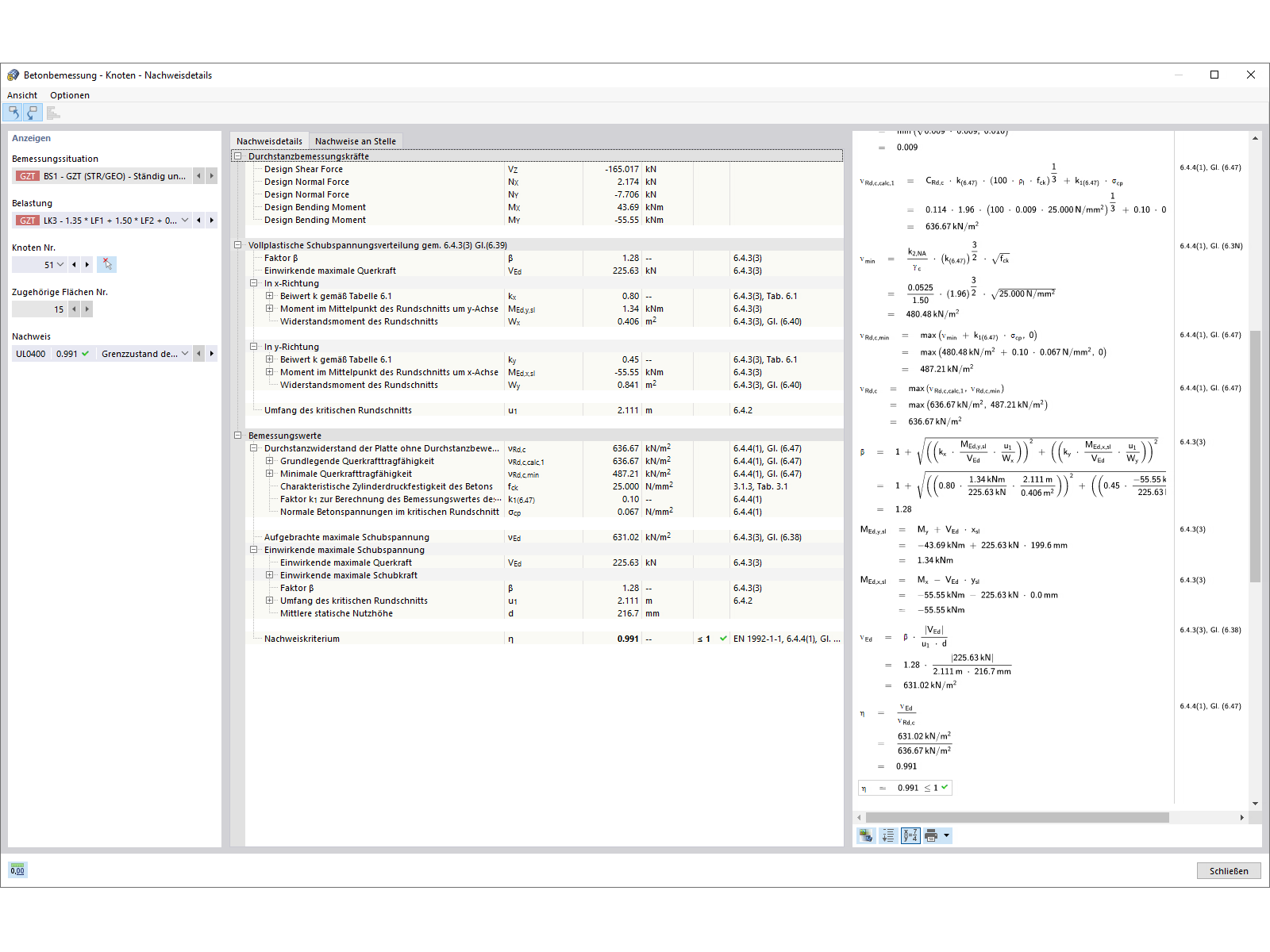
Durchstanzberechnung für Stahlbetonkonstruktionen in RFEM 6 mit Grafik für Schnittgrößenüberprüfung.
Globale Einstellungen für Bemessung
Bemessungssituation für Betonbemessung
Bemessungsdetails
Durchstanzberechnung für Stahlbetonkonstruktionen in RFEM 6 mit Grafik für Schnittgrößenüberprüfung.
Globale Einstellungen für Bemessung
Bemessungssituation für Betonbemessung
Bemessungsdetails
30. Mai 2024
027298
  • Stahlbetonbau

Durchstanzberechnung in Stahlbetonkonstruktionen

Durchstanzberechnung für Stahlbetonkonstruktionen in RFEM 6 mit Grafik für Schnittgrößenüberprüfung.

Das Bild zeigt den Prozess der Durchstanzberechnung für Stahlbetonkonstruktionen im Programm RFEM 6. Eine detaillierte Grafik verdeutlicht, wie die relevanten Schnittgrößen überprüft werden, um die Tragfähigkeit sicherzustellen. Ziel ist es, die Durchstanzgefahr an kritischen Stellen wie Platten oder Fundamenten präzise zu bewerten.
  • Durchstanzberechnung
  • Stahlbetonkonstruktionen
  • RFEM 6
  • Schnittgrößenüberprüfung
  • Bauingenieurwesen
  • Stahlbeton
  • Beton
  • Durchstanzen
Verwendet in
  • Betonbemessung | Durchstanzen | Bemessung
Teilen
9. März 2024
027296
  • Stahlbetonbau
Globale Einstellungen für Bemessung
Teilen
9. März 2024
027297
  • Stahlbetonbau
Bemessungssituation für Betonbemessung
Teilen
9. März 2024
027314
  • Stahlbetonbau
Bemessungsdetails
Teilen