Detailansicht der Stahlbemessung mit Normnachweisen und Strukturergebnissen.
Detailansicht der Stahlbemessung mit Normnachweisen und Strukturergebnissen.
30. Mai 2024
028482
  • RFEM 6
  • RSTAB 9
  • Stahlbemessung für RFEM 6
    • Stahlbemessung für RSTAB 9

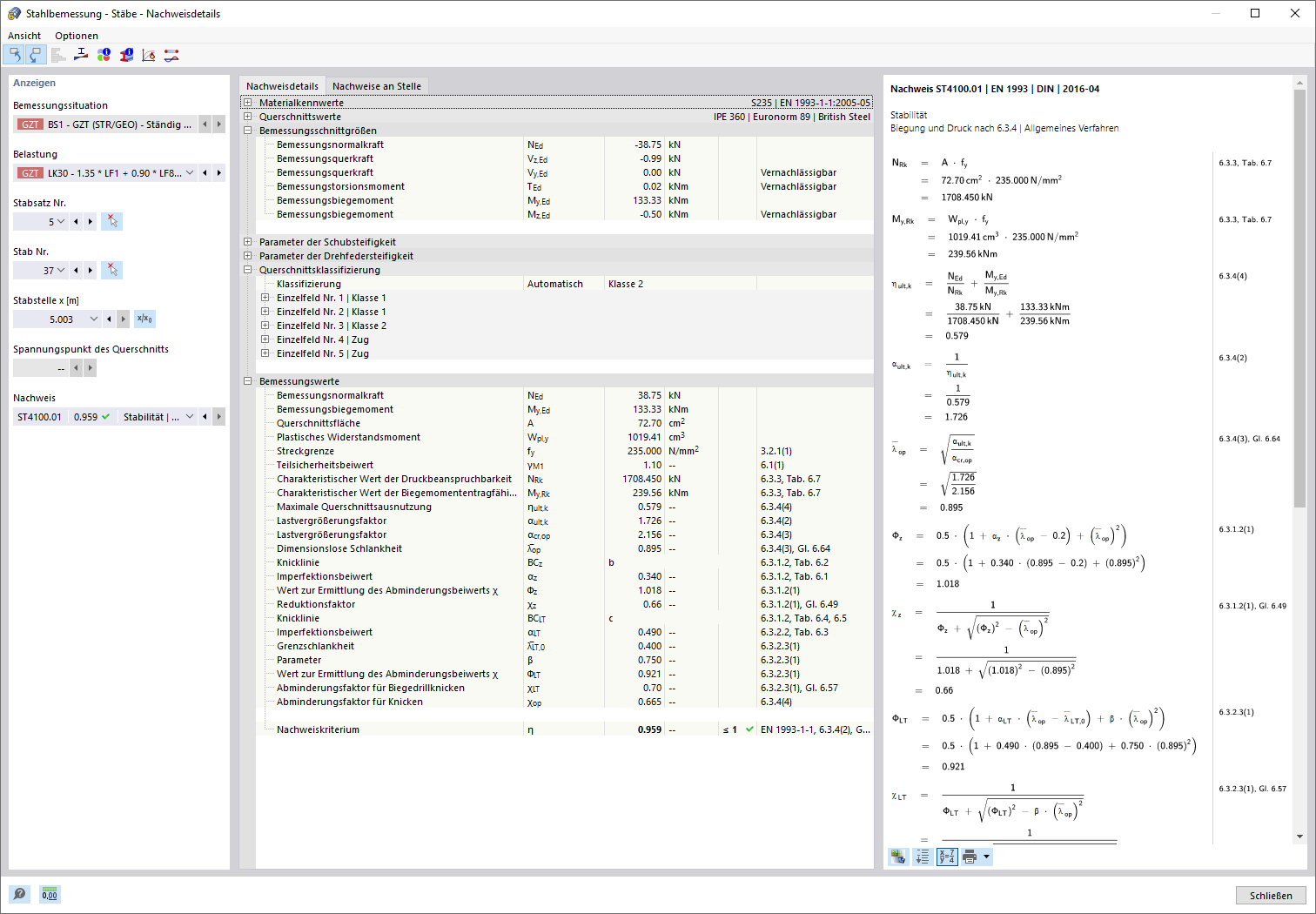
Nachweisdetails der Stahlbemessung

Detailansicht der Stahlbemessung mit Normnachweisen und Strukturergebnissen.

Die Bildbeschreibung zeigt eine detaillierte Dokumentation von Stahlbemessungsnachweisen. Es werden alle geführten Nachweise gemäß der Bemessungsnorm dargestellt, inklusive eines Ausnutzungskriteriums für jeden Nachweis. Strukturierte Eingangswerte, Zwischenergebnisse und Endergebnisse sind angeordnet. Ein Infofenster bietet Einblicke in den Berechnungsablauf mit Formeln und Normenquellen.
  • Stahlbemessung Nachweise
  • Bemessungsnorm Übersicht
  • Eingangswerte Zwischenergebnisse
  • Nachweisdetails
  • Stahlbemessung
Verwendet in
  • Stahlbemessung | Detaillierte Dokumentation der geführten Nachweise
Teilen