660x
002328
21. März 2022

Stahlbemessung | Detaillierte Dokumentation der geführten Nachweise

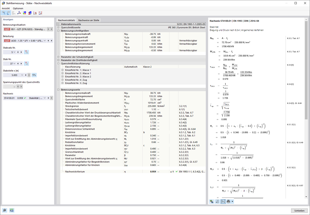
Übersichtlichkeit ist Ihnen wichtig? Das Programm gibt Ihnen alle geführten Nachweise der Bemessungsnorm übersichtlich aus. Für jeden Bemessungsnachweis muss ein Ausnutzungskriterium bestimmt werden. Ebenso gibt es entsprechende Bemessungsdetails, in denen die Eingangswerte, die Zwischenergebnisse und die Endergebnisse strukturiert angeordnet sind. Dort finden sie außerdem ein Infofenster vor, in dem der Berechnungsablauf mit den angesetzten Formeln, Normenquellen und Ergebnissen sehr detailliert angezeigt wird.



;