FAQ 005208 | Wie erzeuge ich eine benutzerdefinierte Bemessungssituation mit selbst gewählten Lastkombinationen?
FAQ 005208 | Wie erzeuge ich eine benutzerdefinierte Bemessungssituation mit selbst gewählten Lastkombinationen?
8. Februar 2022
028723
  • RFEM 6
  • Stahlbau
  • Statik und Tragwerksplanung

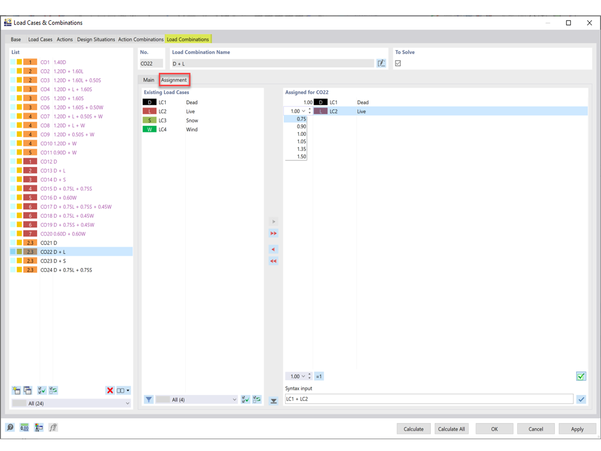
Anpassen von Lastfällen und Faktoren

FAQ 005208 | Wie erzeuge ich eine benutzerdefinierte Bemessungssituation mit selbst gewählten Lastkombinationen?

  • Bemessungssituation
  • Lastkombination
  • Benutzerdefiniert
  • Stahlbemessung
Verwendet in
  • Benutzerdefinierte Bemessungssituation
Teilen