1330x
005208
8. Februar 2022

Benutzerdefinierte Bemessungssituation

Wie erzeuge ich eine benutzerdefinierte Bemessungssituation mit selbst gewählten Lastkombinationen?


Antwort:
  1. Wählen Sie Neue Bemessungssituation erzeugen und bearbeiten Sie den Namen der Bemessungssituation. Deaktivieren Sie den Kombinationsassistent durch Auswahl von "- -" im Dropdown-Menü (Bild 1).
  2. Kopieren Sie im Register ''Lastkombinationen'' die ausgewählte(n) Lastkombination(en) und weisen Sie die neu erstellte benutzerdefinierte Bemessungssituation zu (Bild 2).
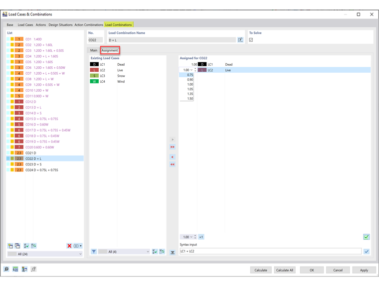
  3. Im Register ''Zuordnung'' können die Lastfälle und Faktoren für die zugeordnete LK angepasst werden (Bild 3).

Autor

Cisca ist für die Schulung der Kunden, den technischen Support und die Programmentwicklung für den nordamerikanischen Markt verantwortlich.



;