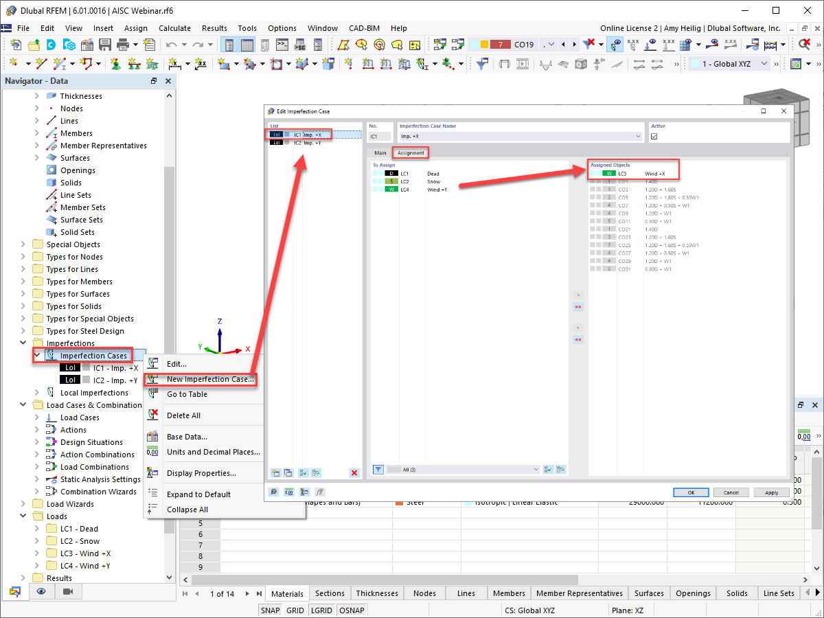
Imperfektionsfall- und Lastfallzuordnung
Imperfektionsfall- und Lastfallzuordnung
30. Mai 2024
028811
  • RFEM 6

Imperfektionsfall- und Lastfallzuordnung

Verwendet in
  • AISC 360-16 Kap. C Direktes Nachweisverfahren in RFEM 6
Teilen