6491x
001735
14. Februar 2022

AISC 360-16 Kap. C Direktes Nachweisverfahren in RFEM 6

Die Stahlnorm AISC 360-16 fordert, dass die Stabilität einer Struktur als Ganzes sowie jede ihrer einzelnen Elemente berücksichtigt werden. Hierzu stehen unter anderem die direkte Berücksichtigung im Nachweis, die Knicklängenmethode und das direkte Nachweisverfahren zur Verfügung. In diesem Beitrag sollen die wichtigen Anforderungen aus Kap. C und das direkte Nachweisverfahren vorgestellt werden, was anhand einer Stahlstruktur erfolgt, die in RFEM 6 nachgewiesen wird.

Stabilitätsanforderungen

In Abschnitt C1 [1] werden fünf Anforderungen an den Stabilitätsnachweis einer Stahlstruktur aufgelistet. Direkt aus AISC 360-16 sind dies:

  • Biege-, Schub- und Stabverformungen sowie alle anderen Bauteil- und Anschlussverformungen, die zu Verschiebungen des Systems beitragen
  • Auswirkungen nach Theorie II. Ordnung (inkl. P-Δ- und P-δ-Effekte)
  • geometrische Imperfektionen
  • Steifigkeitsreduzierungen aufgrund von Unelastizität, einschließlich des Effekts des teilweisen Fließens des Querschnitts, der durch das Vorhandensein von Eigenspannungen verstärkt werden kann
  • Unsicherheit der Struktur-, Stab- und Verbindungsfestigkeit und -steifigkeit

Zur Erfüllung der oben genannten Anforderungen kann das direkte Nachweisverfahren herangezogen werden. In diesem Beitrag wird vor allem auf die Punkte b bis d und die Anwendung in RFEM 6 eingegangen.

Auswirkungen nach Theorie II. Ordnung

Bei der Berechnung der Struktur sind Auswirkungen nach Theorie II. Ordnung einschließlich P-Δ und P-δ zu berücksichtigen. Wenn auf ein Bauteil wie eine Stütze zusätzlich zu einer seitlichen Last eine Axiallast aufgebracht wird, wird das Element verformt. Der Durchbiegungsweg multipliziert mit der aufgebrachten Axiallast P erzeugt ein sekundäres Moment P-Δ, das berücksichtigt werden muss. Zusätzlich sind die destabilisierenden Effekte der entlang der Stabkrümmung wirkenden Normallast P-δ bei der Berechnung zu berücksichtigen. Abb. C-C2.1 [1] stellt diese Nebenwirkung an einem Stab anschaulich dar.

Der AISC listet die Bedingungen unter C2.1(b) [1] auf, bei denen der P-δ-Effekt gänzlich vernachlässigt werden kann. Anderenfalls, wenn ein Stab sowohl Druck als auch Biegung erfährt, sollten diese lokalen Verformungen in der Berechnung berücksichtigt werden.

In RFEM 6 wird die Theorie II. Ordnung iterativ als eine Abfolge von linearen Problemen gelöst, bei denen die Normalkraft aus der vorherigen Iteration aktualisiert und innerhalb des Iterationsschrittes als konstant betrachtet wird. Bei diesem numerischen Ansatz handelt es sich um ein Fixpunkt-Iterationsverfahren, das sogenannte Picard-Verfahren. Bei dieser Methode werden sowohl P-Δ- als auch P-δ-Nebeneffekte in den zugrundeliegenden Differentialgleichungen innerhalb des RFEM 6-Lösers automatisch erfasst.

Als Bemessungssituationen und Lastkombinationen sind in RFEM 6 die Theorie II. Ordnung und das Picard-Verfahren voreingestellt. Diese Voreinstellungen für die Bemessungssituationen LRFD oder ASD können vom Anwender z. B. unter Kombinationsassistent – Statikanalyse-Einstellungen – Iterative Methode für nichtlineare Analyse modifiziert werden.


Die einzelnen Lastkombinationen folgen dann den Berechnungseinstellungen, die unter der jeweiligen Bemessungssituation definiert wurden. Der Benutzer kann die Einstellungen der Lastkombinationen jedoch individuell ändern.

Zur Einhaltung von Abschn. C2.1(b) [1] kann der Anwender die voreingestellte Theorie II. Ordnung für die Bemessungssituation 1 – LRFD beibehalten und für die Festigkeitsnachweise verwenden. Zusätzlich kann für die Bemessungssituation 2 - ASD die gewünschte Nachweisart eingestellt werden, die für den Gebrauchstauglichkeitsnachweis zusammen mit weiteren angelegten Bemessungssituationen verwendet werden kann. Die Dialog-Optionen sind auch im RFEM 6-Online-Handbuch Statikanalyse-Einstellungen zu finden.

Geometrische Imperfektionen

Abschnitt C2.2 [1] fordert, dass Strukturimperfektionen entweder durch direkte Modellierung der Imperfektionen oder durch die Verwendung fiktiver Lasten berücksichtigt werden. Der AISC erläutert weiter, dass das Hauptproblem bei Imperfektionen in Gebäudestrukturen darin besteht, dass die Stütze nicht im Lot ist. Eine Stabkrümmung wird in diesem Abschnitt nicht benötigt, da dieser Effekt in Kap. E [1] zum Drucknachweis.

Bei der direkten Modellierung von Imperfektionen sollten belastungsbedingte Anfangsverschiebungen und zu erwartende Knickfiguren berücksichtigt werden, um den größten destabilisierenden Effekt zu erzielen. Dies kann je nach Strukturgröße zeitaufwändig und umständlich sein. Die alternative Methode mit angesetzten fiktiven Lasten kann verwendet werden.

Nach C2.2b(a) [1] sind fiktive Lasten auf allen Ebenen in allen Lastkombinationen als additive Querlasten anzusetzen. Die in C2.2b(d) [1] behandelte Ausnahme beinhaltet, wenn die Verschiebung zweiter Ordnung zur Verschiebung erster Ordnung der Struktur gleich oder kleiner als 1,7 ist; Dann können die fiktiven Lasten auf die reinen Schwerkraft-Lastkombinationen angesetzt und von Kombinationen mit anderen angesetzten Querlasten ausgeschlossen werden.

Die fiktive Lastgröße auf jeder Ebene kann mit Gleichung C2-1 [1] berechnet werden.

Die Lasten sollten in der Richtung angesetzt werden, in der die destabilisierende Wirkung am größten ist. Dies bedeutet, dass bei reinen Schwerkraft-Lastkombinationen die fiktiven Lasten in beiden orthogonalen Richtungen aufgebracht werden sollten. Bei Lastkombinationen mit angesetzten Querlasten sind die fiktiven Lasten in die gleiche seitliche, resultierende Richtung anzusetzen (z. B. Windlasten in X-Richtung sollen fiktive Lasten in X-Richtung enthalten).

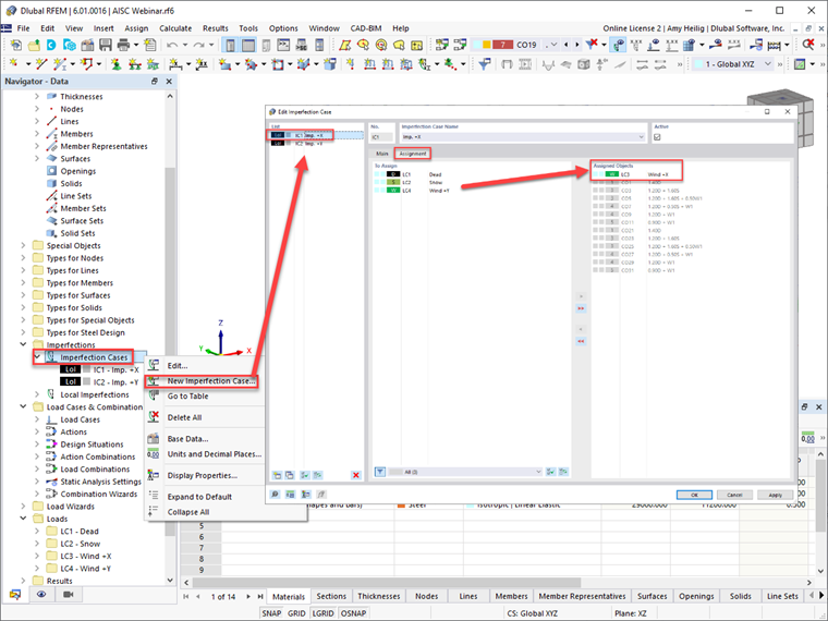
In RFEM 6 besteht die Möglichkeit, Imperfektionsfälle in orthogonalen Richtungen zu definieren, z. B. in ±X oder ±Y. Jedem Imperfektionslastfall kann der Lastfall oder die Lastfälle unter Berücksichtigung der stärksten destabilisierenden Wirkung zugewiesen werden. Der Imperfektionsfall wird dann automatisch, wie in diesem Dialog ersichtlich, den generierten Lastkombinationen zugewiesen.

Nachdem die Imperfektionsfälle definiert wurden, sind die Stabimperfektionen unter jedem Imperfektionsfall zu definieren. Das Add-On „ANSI/AISC 360-16 | Aktuell" im Dropdown-Menü berücksichtigt die Stabnormalkraft aus der zugewiesenen Lastkombination, mittels Gl. C2-1 [1] und setzt die berechnete fiktive Lastgröße sowohl am Stabanfang als auch am Stabende an.

Das Add-On „ANSI/AISC 360-16 | Gewichtslast" ermöglicht es dem Benutzer, für die Berechnung der Stabnormalkraft auf eine andere Lastkombination als die aktuelle zu verweisen. Es ist auch die Imperfektionsrichtung bezogen auf die globalen Achsen oder die lokalen Stabachsen anzugeben. Die Richtung der Imperfektion sollte sorgfältig überdacht werden, da sie in Richtung der Gesamtstruktur wirken soll, um die stärkste destabilisierende Wirkung zu haben. Sind diese Angaben einmal definiert, kann die Imperfektion mehreren Stäben, wie beispielsweise allen Stützen des Tragwerks, zugewiesen werden.

Nach dem Ansatz der Imperfektionen werden diese in RFEM grafisch am System dargestellt.

Imperfektionen sind nur auf die Festigkeits-Lastkombinationen anzusetzen und sind für den Gebrauchstauglichkeitsnachweis nicht erforderlich. Daher sollte in dem in Bild 1 gezeigten Dialog Lastkombinationsassistent bearbeiten "Imperfektionsfälle berücksichtigen" ausgewählt und auf die Bemessungssituation 1 - LRFD angewendet werden, unter der Annahme, dass die Festigkeitsnachweise nach dem LRFD-Verfahren erfolgen.

Alternativ kann über die Schaltfläche "Neuen Kombinationsassistenten anlegen" unten links eine neue Definition mit deaktivierter Funktion "Imperfektionsfälle berücksichtigen" generiert werden. Für den Gebrauchstauglichkeitsnachweis werden in diesem Beispiel analog zum Festigkeitsnachweis die Einstellungen für die Statikanalyse auf II. Ordnung (P-Δ) gesetzt. Dieser neue Kombinationsassistent kann nun der Bemessungssituation 2 – ASD zugewiesen werden unter der Annahme, dass der Nachweis der Gebrauchstauglichkeit mit den Lastkombinationen ohne Faktor durchgeführt wird.


Sobald diese Einstellungen auf die Bemessungssituationen angewendet werden, spiegeln die einzelnen Lastkombinationen des Registers "Lastkombinationen" automatisch diese Einstellungen wider.

Anpassungen der Steifigkeit

Eigenspannungen von Stäben können zu einem partiellen Querschnittsfließen führen, was eine allgemeine Erweichung der Struktur bewirkt. Dies wiederum führt zu destabilisierenden Effekten. Zusätzlich ist die Verteilung der Plastizität über den Stabquerschnitt und über die Stablänge zu berücksichtigen.

Um diese Auswirkungen auf die Reduzierung der Stabfestigkeit näherungsweise zu berechnen, wird im AISC gefordert, auf alle Steifigkeiten, die zur Stabilität der Struktur beitragen, einen Faktor von 0,8 anzusetzen. In der Norm wird in C2.3(a) [1] angegeben, dass Steifigkeitsabminderungen auf alle Stäbe angewendet werden sollten, um eine künstliche Verzerrung des Systems zu vermeiden. Somit kann dieser Faktor von 0,8 auf die Normal- und Biegesteifigkeiten aller Stäbe angesetzt werden.

Zusätzlich wird der Faktor τb, der aus den Gleichungen Die unten gezeigten C2.2a und C2.2b [1] sollten nur auf die Biegesteifigkeit der Stäbe angewendet werden. Bei der Querschnittsdruckfestigkeit ist zwischen schlanken bzw. nicht schlanken Elementen zu unterscheiden.

  1. Wenn αP r/Pns ≤ 0,5
  2. Wenn α Pr/Pns > 0,5

Gemäß Abs. C2.3(c) [1] darf für die Biegesteifigkeiten aller Stäbeτb = 1,0 angesetzt werden, es ist jedoch eine zusätzliche fiktive Last auf das dadurch definierte Tragwerk anzusetzen werden. Zudem werden Steifigkeitsabminderungen nur für Grenzzustände der Festigkeit und Stabilität vorgenommen. Das ist nicht anwendbar auf Grenzzustände der Gebrauchstauglichkeit oder andere Nachweise wie Verschiebung, Durchbiegung, Schwingung und Periodendauerermittlung.

In RFEM 6 ist es möglich, die Anforderungen der Steifigkeitsreduzierung nach ACI auf ausgewählte Stäbe anzuwenden. Auf die axiale Stab- und Biegesteifigkeit wird der Faktor 0.8 angesetzt, wohingegen der Faktorτb automatisch aus den Gleichungen C2.2a und C2.2b [1] und angesetzt auf die Stabbiegesteifigkeit.

Wenn der Kombinationsassistent für die Bemessungssituation 1 – LRFD erneut aufgerufen wird, sollte bei einer neuen Strukturänderung “Strukturmodifikation berücksichtigen” aktiviert werden. Sobald auch die Option "Stäbe" aktiviert wird, steht ein neues Register Stäbe zur Verfügung. In diesem neuen Register kann dann die "Neue Stabsteifigkeitsmodifizierung" ausgewählt werden. Damit öffnet sich die letzte Option zur Auswahl des Typs "AISC 360-16 C2.3 | Stahlbau" aus dem Pulldown-Menü. Es ist zu beachten, dass die Option „Iterative Gl. C2-2a and C2-2b" ausgewählt, um den Biegesteifigkeitsfaktor τb, der sich nach der Normalkraft der schlanken oder nicht schlanken Elemente richtet, automatisch zu berechnen. Als Standard ist der Faktor 0,8 eingestellt, welcher auf die Biegung und die axiale Steifigkeit angesetzt wird. Sind alle Optionen definiert, können die Stahlstäbe, auf die die Steifigkeitsreduzierung angesetzt werden soll, entweder grafisch ausgewählt werden oder die Stabnummern können direkt wieder im Dialog Strukturmodifikation eingegeben werden.


Es ist zu beachten, dass beim separaten Kombinationsassistenten, der zuvor für die Bemessungssituation 2 – ASD zur Deaktivierung der Imperfektionsoptionen für den oben beschriebenen Gebrauchstauglichkeitsnachweis definiert wurde, das Häkchen bei “Strukturmodifikaition berücksichtigen” nicht gesetzt wird. Dadurch werden die vollen Stabsteifigkeiten für alle Lastkombinationen ohne Faktor verwendet.

Schlussbemerkungen

Die Anforderungen in AISC 360-16 Kap. C für das direkte Nachweisverfahren, inklusive der Effekte aus Theorie II. Ordnung, Stabimperfektionen und Steifigkeitsabminderungen, können in RFEM 6 mit den oben beschriebenen Workflows berücksichtigt werden. Für weitere Informationen und Beispiele zur Anwendung des direkten Nachweisverfahrens in RFEM können Sie das aufgezeichnete Webinar AISC 360-16 Steel Design in RFEM 6 anschauen und das zugehörige Modell unter Modelle zum Herunterladen herunterladen.



Autor

Amy Heilig ist Geschäftsführerin der Niederlassung in den USA und ist dort für den Vertrieb sowie die weitere Programmentwicklung auf dem nordamerikanischen Markt verantwortlich.

Links
Referenzen


;